发布4-运行JRT程序
到了本章节,你需要准备好JDK17的环境和idea环境。并且安装好选择的数据库软件。这章将正式开始JRT的程序开发。
首先获取程序,我会给下载地址
下载后解压会得到下图目录的文件结构,DBFile放IRIS和PG的数据库文件,JRTClient放打包的客户端程序、WebLoader就是网站开发主工程,启动里面的工程运行和进行网站开发。

根据数据库选择路线准备数据库
选择用IRIS做主开发库的,在cpf里面添加配置挂载jrtbase数据库


挂载完成后启动应该是下图样子,这样IRIS库就准备完毕

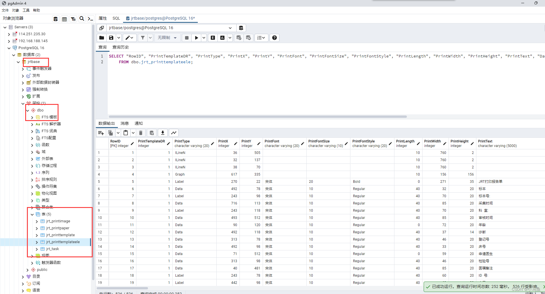
选择用PG和KingSql作为主开发库的把下图SQL脚本拷贝到D盘

然后到pgAdmin上建立jrtbase数据库,并且在里面建立一个dbo架构或模式,这样就准备好了一个空库供程序执行导入脚本

数据库准备好之后就启动Web工程,双击运行工程文件

这样就打开了工程,打开工程后第一件事就是根据要连数据库改驱动类和配置连接串

连IRIS配置,驱动切换为IRISBase
连接串改为IRIS连接串

运行程序启动网站


正常显示页面代表环境没问题



连PG和KingSql配置,以PG为例,两者没什么区别,KingSql不好安装而已

启动网站

这时候看表数据是会报错的,因为还没导入表,确保导表脚本已经放入D盘

执行导表脚本

导入完成

看pgAdming有表和数据了

再看码表正常,这样环境就没问题了

运行客户端程序

双击可以最大化

右键OpenHttpsPage打开https页面让谷歌浏览器信任


双击打开测试页面

能够在线预览、打印导出等


目录介绍

开发需要关心的api文档,关注这三个库基本可以实现实例页面展示的功能

ORM的api只需要关注EntityManager的接口即可

BllBase只需要关注业务基类和Helper

Core里面比较杂,用哪就看哪,主要在Util和跨平台

运行起来程序之后参照demo程序理解JRT的结构就可以准备基于JRT写程序了
相关文章:
发布4-运行JRT程序
到了本章节,你需要准备好JDK17的环境和idea环境。并且安装好选择的数据库软件。这章将正式开始JRT的程序开发。 首先获取程序,我会给下载地址 下载后解压会得到下图目录的文件结构,DBFile放IRIS和PG的数据库文件,JRTClient放打包…...
利用VPN设备漏洞入侵!新型勒索软件CACTUS攻击手法分析
近期,亚信安全应急响应中心截获了利用VPN设备已知漏洞传播的新型勒索软件CACTUS,该勒索于2023年3月首次被发现,一直保持着活跃状态。CACTUS勒索软件通过Fortinet VPN的已知漏洞进行入侵(黑客首先获取到VPN账号,再通过V…...
第7章 SpringBoot安全管理
学习目标 了解SpringSecurity安全管理的功能 掌握SpringSecurity的安全配置 掌握SpringSecurity自定义用户认证的实现方法 掌握SpringSecurity自定义用户授权管理的实现方法 掌握如何使用SpringSecurity实现页面控制 实际开发中,一些应用通常要考虑到安全性问题。例如,对于一…...
【QT+QGIS跨平台编译】之二十二:【FontConfig+Qt跨平台编译】(一套代码、一套框架,跨平台编译)
文章目录 一、FontConfig介绍二、文件下载三、文件分析四、pro文件五、编译实践 一、FontConfig介绍 FontConfig 是一个用于配置和定制字体的库,广泛应用于基于X Window系统的操作系统中,尤其是在Linux和Unix-like系统中。它为应用程序提供了一种统一的…...
echarts中绘制3D三维地球
简介 echarts中的三维地球,需要用到世界地图json数据,我把json文件放到我的资源中,有需要的自行下载。 安装插件 // 安装echats npm install echarts --save npm install echarts-gl --save 项目中引用 1,引入安装的echarts…...
go grpc高级用法
文章目录 错误处理常规用法进阶用法原理 多路复用元数据负载均衡压缩数据 错误处理 gRPC 一般不在 message 中定义错误。毕竟每个 gRPC 服务本身就带一个 error 的返回值,这是用来传输错误的专用通道。gRPC 中所有的错误返回都应该是 nil 或者 由 status.Status 产…...
Redis实现登录的优化
目录 1 前言 2 实现步骤 2.1 软件环境准备 2.1.1 Redis的安装 2.1.2 在pom.xml中添加依赖 2.1.3 在application.yml中进行相关配置 2.2 StringRedisTemplate的常用方法 2.2.1 获取operations 2.2.2 主要方法 2.3 令牌主动失效机制 2.3.1 登录时将令牌存入Redis 2.…...
ROS方向第二次汇报(5)
文章目录 1.本方向内学习内容:1.1.自定义msg:1.1.1.定义msg文件:1.1.2.编辑配置文件: 1.2.自定义srv:1.2.1.定义srv文件:1.2.2.编辑配置文件: 1.3.服务通信案例实现:1.3.1.服务端实现…...
C# 浅克隆与深克隆
在C#中,浅克隆(Shallow Clone)和深克隆(Deep Clone)是两种常见的对象克隆技术,用于创建对象的新副本。 它们的主要区别在于复制对象的层次和属性的处理方式。 浅克隆(Shallow Copy)…...
Shell 正则表达式及综合案例及文本处理工具
目录 一、常规匹配 二、常用特殊字符 三、匹配手机号 四、案例之归档文件 五、案例之定时归档文件 六、Shell文本处理工具 1. cut工具 2. awk工具 一、常规匹配 一串不包含特殊字符的正则表达式匹配它自己 例子,比如说想要查看密码包含root字符串的&#x…...
React | Center 组件
在 Flutter 中有 Center 组件,效果就是让子组件整体居中,挺好用。 React 中虽然没有对应的组件,但是可以简单封装一个: index.less .container {display: flex;justify-content: center;align-items: center;align-content: ce…...
头歌C++之函数强化练习题
目录 第1关:结构实现复数运算 任务描述 编程要求 第2关:求亲密对数 任务描述 编程要求 第3关:计算一年的第几天 任务描述 编程要求 第4关:正整数求和 任务描述 编程要求 第5关:Pig Latin 任务描述 编程要求 第6关:打印日历 任务描述 编程要求 第1关:结…...
淘宝扭蛋机小程序:开启你的惊喜之旅
随着移动互联网的飞速发展,各种小程序层出不穷,其中,淘宝扭蛋机小程序以其独特的互动性和趣味性,吸引了大量用户。本文将为你详细介绍这款小程序的特色功能、用户体验以及如何使用,助你开启一段惊喜之旅。 一、特色功…...
Jmeter 基于Docker 实现分布式测试
基于Docker 实现分布式测试 制作Jmeter基础镜像制作工作节点镜像启动工作节点启动控制节点遇到的问题 使用Docker 部署Jmeter非常方便,可以省略软件的安装以及配置,比如jdk、jmeter。需要部署多个工作节点可以节省时间。 制作Jmeter基础镜像 下载jmeter…...
Vite与Webpack打包内存溢出问题优雅处理方式
Vite与Webpack打包内存溢出问题处理 文章目录 Vite与Webpack打包内存溢出问题处理1. Vite1. 打包错误提示2. 命令行方式解决3. 配置环境变量方式解决1. 设置变量2. 配置系统的环境变量 2. Webpack1. 打包错误提示2. 命令行方式解决3. 配置环境变量方式解决1. 设置变量2. 配置系…...
sqlalchemy——@listens_for
问:sqlalchemy如何实现:表中指定数据更新时,其time字段自动更新?答:使用listens_for 装饰器来注册事件监听器,确保在项目数据更新时触发相应的处理逻辑。 示例代码如下: # coding: utf-8 impo…...
MySQL进阶之锁(全局锁以及备份报错解决)
锁 全局锁 全局锁就是对整个数据库实例加锁,加锁后整个实例就处于只读状态,后续的DML的写语句,DDL语 句,已经更新操作的事务提交语句都将被阻塞。 其典型的使用场景是做全库的逻辑备份,对所有的表进行锁定ÿ…...
C#实现windows系统重启、关机
1、C#实现windows系统重启、关机 实现原理,使用系统shutdown命令执行: 强制关机: shutdown -s -f -t 0 强制重启: shutdown -r -f -t 0 2、关于shutdown命令详解: C#实现控制Windows系统关机、重启和注销的方法&…...
JS中Set和Map用法详解
目录 1、Set 1.基本用法 2.Set 实例的属性和方法 3.遍历操作 2、Map 1、Set 1.基本用法 ES6 提供了新的数据结构 Set。它类似于数组,但是成员的值都是唯一的,没有重复的值。 Set本身是一个构造函数,用来生成 Set 数据结构。 const s …...
使用nginx对视频、音频、图片等静态资源网址,加token签权
目前很多静态资源,都可以无权限验证,进行访问或转发,对有价值的资源进行签权,限制转发无法在代码中实现拦截,我们可以使用nginx对视频、音频、图片等静态资源网址,加token签权 如: http://192…...
树莓派超全系列教程文档--(61)树莓派摄像头高级使用方法
树莓派摄像头高级使用方法 配置通过调谐文件来调整相机行为 使用多个摄像头安装 libcam 和 rpicam-apps依赖关系开发包 文章来源: http://raspberry.dns8844.cn/documentation 原文网址 配置 大多数用例自动工作,无需更改相机配置。但是,一…...
黑马Mybatis
Mybatis 表现层:页面展示 业务层:逻辑处理 持久层:持久数据化保存 在这里插入图片描述 Mybatis快速入门 
【关注我,后续持续新增专题博文,谢谢!!!】 上一篇我们讲了:有对最普通的场景进行各个日志注释讲解,但相机场景太多,日志差异也巨大。后面将展示各种场景下的日志。 通过notepad++打开场景下的日志,通过下列分类关键字搜索,即可清晰的分析不同场景的相机运行流程差异…...
IoT/HCIP实验-3/LiteOS操作系统内核实验(任务、内存、信号量、CMSIS..)
文章目录 概述HelloWorld 工程C/C配置编译器主配置Makefile脚本烧录器主配置运行结果程序调用栈 任务管理实验实验结果osal 系统适配层osal_task_create 其他实验实验源码内存管理实验互斥锁实验信号量实验 CMISIS接口实验还是得JlINKCMSIS 简介LiteOS->CMSIS任务间消息交互…...
优选算法第十二讲:队列 + 宽搜 优先级队列
优选算法第十二讲:队列 宽搜 && 优先级队列 1.N叉树的层序遍历2.二叉树的锯齿型层序遍历3.二叉树最大宽度4.在每个树行中找最大值5.优先级队列 -- 最后一块石头的重量6.数据流中的第K大元素7.前K个高频单词8.数据流的中位数 1.N叉树的层序遍历 2.二叉树的锯…...
html-<abbr> 缩写或首字母缩略词
定义与作用 <abbr> 标签用于表示缩写或首字母缩略词,它可以帮助用户更好地理解缩写的含义,尤其是对于那些不熟悉该缩写的用户。 title 属性的内容提供了缩写的详细说明。当用户将鼠标悬停在缩写上时,会显示一个提示框。 示例&#x…...
算法笔记2
1.字符串拼接最好用StringBuilder,不用String 2.创建List<>类型的数组并创建内存 List arr[] new ArrayList[26]; Arrays.setAll(arr, i -> new ArrayList<>()); 3.去掉首尾空格...
