Comfyui控制人物骨骼,细节也能完美调整!
前言

本文涉及的工作流和插件,需要的朋友请扫描免费获取哦~
在我们利用Comfyui生成图像的工作中,是否常常因为人物的动作无法得到精确的控制而感到苦恼,生成出来的图片常常达不到自己心中满意的效果。
今天给大家分享的这个工作流,可以通过对人物骨骼进行控制,从而实现对人物动作的精确调整。
成功解决你的困扰,让你的出图效率翻倍,成品效果翻倍。
废话不多说,让我们一起来看看成品吧!
生成效果




具体步骤
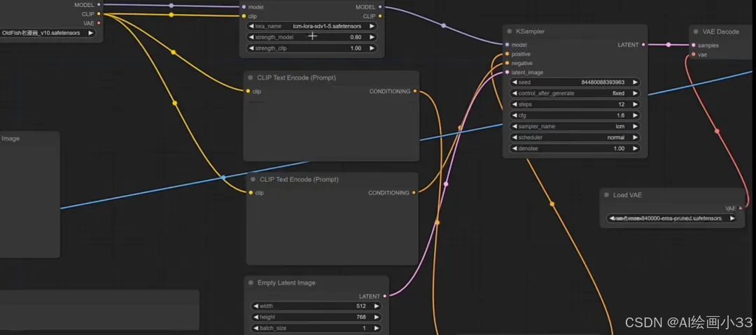
首先,安装ComfyUI是这一过程的起点。

启动Comfy UI后,选择“load”按钮加载openpose工作流。如果遇到红色警告可以点击“monitor”按钮并选择相应选项,系统将列出所需的插件。


安装完毕后,记得重启Comfy UI。
进入工作流处理环节,首先通过mixlab的屏幕共享节点,选择3D骨骼控制软件,例如Blender,并设置捕捉区域。


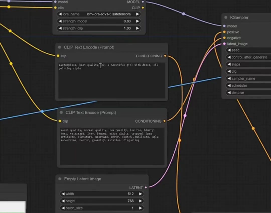
激活“link run”,即可让Comfy UI实时接收画面。随后,选定你偏好的模型,我此处采用了一个老式漫画模型,并默认配置LCM进行处理。

填写适当的正向和反向提示词后,最后一步是设置采样器。采用LCM的单步出图模式足以见效,但若追求更高品质的效果,可以适当增加迭代步数,其他参数维持默认。


设置完毕后,启动Comfy UI,此时可以回到Blender调整骨骼动作。

Comfy UI将根据这些动作的变化,动态生成相应的图像。如此,你便可以实时看到人物姿势的变化以及相应的图像更新。

总结
这个方法核心是使用Blender配合openpose骨骼系统,在三维空间中实时调整人物骨骼的姿势。
当Comfy UI接收到骨骼的变化数据后,它将基于这些新的姿态信息,立即渲染出相应的人物图像。
为了帮助大家更好地掌握 ComfyUI,我在去年花了几个月的时间,撰写并录制了一套ComfyUI的基础教程,共六篇。这套教程详细介绍了选择ComfyUI的理由、其优缺点、下载安装方法、模型与插件的安装、工作流节点和底层逻辑详解、遮罩修改重绘/Inpenting模块以及SDXL工作流手把手搭建。
由于篇幅原因,本文精选几个章节,详细版点击下方卡片免费领取
一、ComfyUI配置指南
- 报错指南
- 环境配置
- 脚本更新
- 后记
- …

二、ComfyUI基础入门
- 软件安装篇
- 插件安装篇
- …

三、 ComfyUI工作流节点/底层逻辑详解
- ComfyUI 基础概念理解
- Stable diffusion 工作原理
- 工作流底层逻辑
- 必备插件补全
- …

四、ComfyUI节点技巧进阶/多模型串联
- 节点进阶详解
- 提词技巧精通
- 多模型节点串联
- …

五、ComfyUI遮罩修改重绘/Inpenting模块详解
- 图像分辨率
- 姿势
- …

六、ComfyUI超实用SDXL工作流手把手搭建
- Refined模型
- SDXL风格化提示词
- SDXL工作流搭建
- …

由于篇幅原因,本文精选几个章节,详细版点击下方卡片免费领取

相关文章:
Comfyui控制人物骨骼,细节也能完美调整!
前言 本文涉及的工作流和插件,需要的朋友请扫描免费获取哦~ 在我们利用Comfyui生成图像的工作中,是否常常因为人物的动作无法得到精确的控制而感到苦恼,生成出来的图片常常达不到自己心中满意的效果。 今天给大家分享的这个工作流ÿ…...
mysql学习教程,从入门到精通,SQL LEFT JOIN 语句(23)
1、SQL LEFT JOIN 语句 在SQL中,LEFT JOIN(也称为左连接)是一种将左表(LEFT JOIN左侧的表)的所有记录与右表(LEFT JOIN右侧的表)中匹配的记录结合起来的查询方式。如果左表中的记录在右表中没有…...
VSCode远程切换Python虚拟环境
VSCode远程切换Python虚拟环境 引言 在现代开发环境中,使用虚拟环境来管理项目依赖是一种普遍的做法。它不仅可以避免不同项目间的依赖冲突,还能让开发者更好地控制和隔离各个项目的环境。Visual Studio Code(VSCode)是一款广受…...
【CSS in Depth 2 精译_038】6.2 CSS 定位技术之:绝对定位
当前内容所在位置(可进入专栏查看其他译好的章节内容) 第一章 层叠、优先级与继承(已完结)第二章 相对单位(已完结)第三章 文档流与盒模型(已完结)第四章 Flexbox 布局(已…...
828 华为云征文|华为 Flexus 云服务器搭建 SamWaf 开源轻量级网站防火墙
在当今数字化高速发展的时代,网络安全问题日益凸显。为了保障网站的稳定运行和数据安全,我们可以借助华为 Flexus 云服务器搭建 SamWaf 开源轻量级网站防火墙。这不仅是一次技术的挑战,更是为网站筑牢安全防线的重要举措。 一、华为 Flexus …...
基于二自由度汽车模型的汽车质心侧偏角估计
一、质心侧偏角介绍 在车辆坐标系中,质心侧偏角通常定义为质心速度方向与车辆前进方向的夹角。如下图所示,u为车辆前进方向,v为质心速度方向,u和v之间的夹角便是质心侧偏角。 质心侧偏角的作用有如下三点: 1、稳定性…...
前端html+css+js 基础总结
HTML 行级元素 标签分为行级元素与块级元素 行级元素占据区域由其显示内容决定,如span,img(图片),<a></a>基本格式: <a href"链接" target"_blank"></a>用于跳转到其他网站,…...
若依VUE项目安全kind-of postcss vite漏洞扫描和修复
npm install unplugin-auto-import0.16.7 npm install vite3.2.11 升级vite、unplugin-auto-import npm install 报错New major version of npm available! 8.5.5 -> 10.8.3,使用命令npm install --force npm install --force...
C语言实现简单凯撒密码算法
**实验2:传统密码技术 【实验目的】 通过本次实训内容,学习常见的传统密码技术,通过编程实现简单代替密码中的移位密码算法,加深对传统密码技术的了解,为深入学习密码学奠定基础。【技能要求】 分析简单代替密码中的移…...
多态的使用和原理(c++详解)
一、多态的概念 多态顾名思义就是多种形态,它分为编译时的多态(静态多态)和运行时的多态(动态多态),编译时多态(静态多态)就是函数重载,模板等,通过不同的参数…...
OpenHarmony(鸿蒙南向开发)——小型系统内核(LiteOS-A)【Trace调测】
往期知识点记录: 鸿蒙(HarmonyOS)应用层开发(北向)知识点汇总 鸿蒙(OpenHarmony)南向开发保姆级知识点汇总~ 持续更新中…… 基本概念 Trace调测旨在帮助开发者获取内核的运行流程,…...
Lombok 在 IntelliJ IDEA 中的使用步骤
Lombok 是一个非常流行的 Java 库,它通过注解简化 Java 类的开发,特别是在处理 POJO(Plain Old Java Objects)类时,如生成 getter、setter、toString 等常用方法。Lombok 在减少样板代码(boilerplate code&…...
计算机网络 --- Socket 编程
序言 在上一篇文章中,我们介绍了 协议,协议就是一种约定,规范了双方通信需要遵循的规则、格式和流程,以确保信息能够被准确地传递、接收和理解。 在这篇文章中我们将介绍怎么进行跨网络数据传输,在这一过程中相信大家…...
git笔记之在多个分支中复用某个分支提交的更改
git笔记之在多个分支中复用某个分支提交的更改 code review! 文章目录 git笔记之在多个分支中复用某个分支提交的更改1.实现该功能的 Bash 脚本示例2.这个脚本是否可以处理新添加的文件?3.该脚本使用前,应先使用下述脚本重置本地仓库所有分支与远程保持一…...
HTML、CSS
初识web前端 web标准 Web标准也称为网页标准,由一系列的标准组成,大部分由W3C (World Wide Web Consortium,万维网联盟) 负责制定。三个组成部分: HTML: 负责网页的结构(页面元素和内容)。CSS: 负责网页的表现(页面元素的外观、位置等页面样…...
数据文件(0)
一、使用场景 1、字典数据 对于一些数据量不大的配置类数据,放到数据库中占用数据库资源,可以放到代码中维护。比如 (1)字段少业务单一:做成枚举; (2)字段多业务复杂:…...
Go语言并发模式详解:深入理解管道与上下文的高级用法
解锁Python编程的无限可能:《奇妙的Python》带你漫游代码世界 在Go语言中,并发编程是其最强大的特性之一。合理地使用并发模式,可以让我们的程序高效而优雅地处理复杂的任务。在本文中,我们将深入探讨Go语言中的一些高级并发模式,包括管道的技巧和上下文包的应用。通过丰…...
标准文档流解析及 CSS 中的相关特性
目录 非 VIP 用户可前往公众号回复“css”进行免费阅读 标准文档流特点 空白折叠现象 高矮不齐、底边对齐 自动换行,一行写不满,换行写 标准文档流中的元素等级 HTML 与 CSS 中的标签分类总结 块级元素和行内元素的相互转换 块级转行内 行内转块级 display 非 VIP…...
水下攻防面试题
水下攻防面试题通常涉及对水下环境的理解、水下安全操作、水下技术应用以及攻防策略等多个方面。由于具体的面试题可能因组织、职位和目的的不同而有所差异,以下是一些可能出现在水下攻防面试中的典型问题及其参考答案框架: 一、基础概念与理解 什么是水下攻防? 水下攻防是…...
vmware 虚拟机多屏幕或添加屏幕
vmware 虚拟机多屏幕或添加屏幕 前置条件 vmware 安装 vmware tools 虚拟机系统支持多屏幕 物理上有至少两个屏幕,就是物理机上接至少一个屏幕 方法 虚拟机上点设置,需要在虚拟机关机时进行 ctrl alt enter 让当前虚拟机全屏 鼠标移动到屏幕虚拟机…...
Perplexity+知网联合检索的7类失效场景全图谱:从DOI解析失败到CSSCI标识丢失的终极修复手册
更多请点击: https://intelliparadigm.com 第一章:Perplexity知网联合检索的失效机理总论 当用户尝试将 Perplexity AI 的实时网络推理能力与知网(CNKI)学术资源库进行协同调用时,系统级耦合在协议层、语义层与权限层…...
REX-C410温控仪连接K型热电偶相关参数设置
1、同时按SET<键3秒 并按SET切换 修改后按 SET键3秒 保存 改SL1 参数为000 K型热电偶 改SL4 参数为0011 过程上限报警 2、按 SET键3秒 改AL1 为SV设定温度值这样修改后当实际温度 小于SV 设定温度值时OUT有输出,当温度达到设定值时ALM1有输出...
观察使用Token Plan套餐前后月度AI调用成本的变化趋势
🚀 告别海外账号与网络限制!稳定直连全球优质大模型,限时半价接入中。 👉 点击领取海量免费额度 观察使用Token Plan套餐前后月度AI调用成本的变化趋势 对于频繁调用大模型API的开发者或团队而言,成本的可预测性与可控…...
终极Windows更新修复指南:5分钟解决系统更新问题
终极Windows更新修复指南:5分钟解决系统更新问题 【免费下载链接】Reset-Windows-Update-Tool Troubleshooting Tool with Windows Updates (Developed in Dev-C). 项目地址: https://gitcode.com/gh_mirrors/re/Reset-Windows-Update-Tool 你是否遇到过Wind…...
从设计到验证:如何用ADS的HB2TonePAE_FPswp模板快速评估你的PA线性度?
射频功放线性度评估实战:ADS高级仿真模板深度解析 在射频功率放大器(PA)的设计流程中,线性度评估往往是最耗时的环节之一。传统方法需要工程师手动搭建测试平台,不仅效率低下,还容易引入人为误差。Keysight ADS软件内置的HB2ToneP…...
3大核心功能构建学术研究知识库:Obsidian科研模板实战指南
3大核心功能构建学术研究知识库:Obsidian科研模板实战指南 【免费下载链接】obsidian_vault_template_for_researcher This is an vault template for researchers using obsidian. 项目地址: https://gitcode.com/gh_mirrors/ob/obsidian_vault_template_for_res…...
良品铺子卖菜:OEM模式的极限与宿命
一家卖零食的公司开始卖菜,听起来像是一个关于“内卷”的黑色幽默。2026年5月,良品铺子在武汉开出首家“良品铺子鲜生活”超市。这家门店不再陈列整齐的包装零食,而是摆上了新鲜蔬菜、现制熟食、现烤面包和冷藏冷冻品。公司将其定位为“社区厨…...
Grok 4.3与未来展望——智能体时代的Grok与AI安全新范式
目录1 Grok 4.3 Beta:最新版本的技术跃迁1.1 2026年4月:Grok 4.3的发布1.2 Computer Use:AI操作计算机的新范式2 reasoning_effort参数的深度解析2.1 推理资源的动态分配2.2 推理深度与质量的实证关系3 Grok的AI安全框架3.1 "最大真实性…...
深入MCUBoot固件签名与安全启动:以nRF52840的ECDSA硬件加速为例
深入MCUBoot固件签名与安全启动:以nRF52840的ECDSA硬件加速为例 在物联网设备爆炸式增长的今天,固件安全已成为产品生命周期的关键防线。想象一下,当您的智能门锁、工业传感器或医疗设备在凌晨3点自动下载并安装了一个被篡改的固件版本&#…...
Vue3后台管理系统终极指南:V3 Admin Vite 5.0全面解析
Vue3后台管理系统终极指南:V3 Admin Vite 5.0全面解析 【免费下载链接】v3-admin-vite ☀️ A crafted Vue3 admin template | Vue Admin | Vue Template | Vue3 Admin | Vue3 Template | Vue 后台 | Vue 模板 | Vue3 后台 | Vue3 模板 项目地址: https://gitcode…...


