Android进程保活,lmkd杀进程相关
lmk原理
Android进程回收之LowMemoryKiller原理
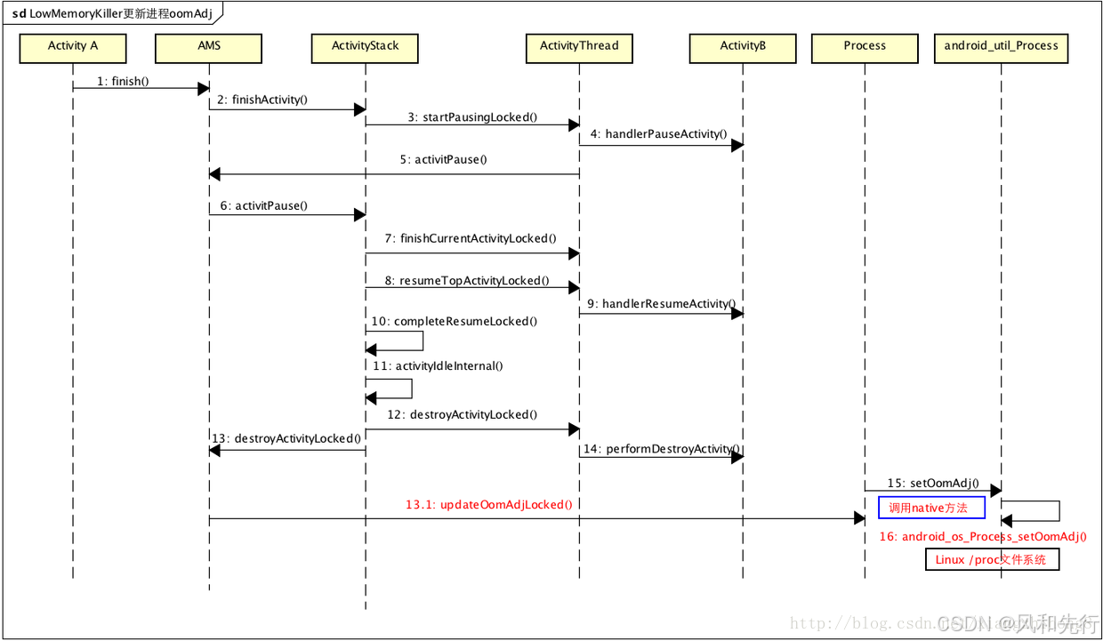
lmkd 更新进程oomAdj;

设备端进程被杀可能原因

相关文章:
Android进程保活,lmkd杀进程相关
lmk原理 Android进程回收之LowMemoryKiller原理 lmkd 更新进程oomAdj; 设备端进程被杀可能原因...
SDL 播放PCM
SDL2播放PCM使用SDL2播放PCM音频采样数据。SDL实际上是对底层绘图API(Direct3D,OpenGL)的封装,使用起来明显简单于直接调用底层API。 测试的PCM数据采用采样率44.1k, 采用精度S16SYS, 通道数2 函数调用步骤如下: [初始化]SDL_In…...
基于MPPT最大功率跟踪的光伏发电蓄电池控制系统simulink建模与仿真
目录 1.课题概述 2.系统仿真结果 3.核心程序与模型 4.系统原理简介 5.完整工程文件 1.课题概述 基于MPPT最大功率跟踪的光伏发电蓄电池控制系统simulink建模与仿真。本系统包括PV模块,电池模块,电池控制器模块,MPPT模块,PWM模…...
深入解析Vue3:从入门到实战(详细版)
文章目录 前言一、Vue3简介官网地址主要特点 二、安装与创建Vue3项目使用Vue CLI创建项目使用Vite创建项目 三、Composition API详解Setup函数ref与Reactive生命周期钩子计算属性和监听器 四、新特性与优化响应式系统更好的TypeScript支持类型定义类型推断新组件全局API重构更好…...
Pr 视频效果:ASC CDL
视频效果/颜色校正/ASC CDL Color Correction/ASC CDL ASC CDL ASC CDL效果通过对红、绿、蓝三个原色通道的独立调整,实现对图像色彩的精确控制。在此基础上,还可用于调整处理后图像的整体饱和度。 ◆ ◆ ◆ 效果选项说明 斜率 Slope、偏移 Offset和功…...
C++ --- Socket套接字的使用
目录 一.什么是Socket套接字? 二.Socket的使用: 前置步骤: 为什么要加入 WSAStartup 和 WSACleanup ? 1.创建Socket: 2.绑定Socket: 3.服务端监听连接请求: 4.服务端接受客户端连接&…...
MG协议转换器:制氢行业的数字桥梁
在新能源产业蓬勃发展的今天,制氢行业正迎来前所未有的发展机遇。作为清洁能源的重要组成部分,氢气的生产与利用不仅关乎环境保护,更是推动能源结构转型的关键一环。然而,在制氢行业的数字化转型进程中,数据的传输与处…...
人工智能技术的未来:变革生活与工作的潜力
随着人工智能(AI)技术的不断发展,我们已经见证了其在各行各业的巨大变革。无论是在医疗、商业还是日常生活中,AI都正在悄然改变着我们的工作方式和生活方式。未来,人工智能的应用前景广阔,它将继续深入我们…...
D60【python 接口自动化学习】- python基础之数据库
day60 数据库定义 学习日期:20241106 学习目标:MySQL数据库-- 128:数据库定义 学习笔记: 无处不在的数据库 数据库如何存储数据 数据库管理系统(数据库软件) 数据库和SQL的关系 总结 数据库就是指数据…...
零基础大龄程序员如何转型AI大模型,系统学习路径与资源推荐!!
前言 随着科技的飞速发展,AI大模型浪潮席卷全球,相关岗位炙手可热。在这个背景下,许多大龄程序员开始思考如何转型,以适应时代的变化。结合自身编程基础,大龄程序员可以学习机器学习、深度学习算法,投身于…...
vue3+vant实现使用van-picker实现三级级联菜单展示(含递归遍历)
1、递归遍历三级展示,禁用自动弹起软键盘、设置文档自动换行避免过长文本省略号展示 <div class"text_div"><van-fieldclass"span_text":center"true"v-model"jobLevelCodeText"is-linklabel"任职岗位"…...
oracle-函数-grouping sets(x1,x2,x3...)的妙用
GROUPING SETS 允许你为多个列组合生成分组汇总。它类似于多个 GROUP BY 子句的 UNION ALL 操作,但更加简洁和高效 首先:创建表及接入测试数据 create table students (id number(15,0), area varchar2(10), stu_type varchar2(2), score number(20,2))…...
人工智能在医疗病例诊断中的应用与展望
人工智能在医疗病例诊断中的应用与展望 摘要: 本文探讨了人工智能在医疗病例诊断中的卓越应用、显著优势、面临的挑战及应对策略,以及未来展望。人工智能在医学影像诊断、病理诊断和辅助临床诊断方面展现出巨大潜力,为医学研究和临床治疗带来…...
OceanBase 安装使用详细说明
OceanBase 安装使用详细说明 一、系统环境要求二、安装OceanBase环境方案一:在线下载并安装all-in-one安装包方案二:离线安装all-in-one安装包安装前的准备工作三、配置OceanBase集群编辑配置文件部署和启动集群连接到集群集群状态和管理四、创建业务租户和数据库创建用户并赋…...
CI_CD
什么是CI/CD 在前端开发中,CI/CD 是 Continuous Integration(持续集成)和 Continuous Deployment/Continuous Delivery(持续部署/持续交付)的简称。它是一种软件开发实践,自动化了应用的构建、测试和发布过…...
Linux -- 初识线程
目录 线程的初步认识 为什么需要线程 怎么让代码分成多个执行流并发执行呢? 管理线程 线程的初步认识 线程是进程内部的一个执行分支,线程是CPU调度的基本单位。 在Linux操作系统中,线程是程序执行流的最小单位。一个进程可以包含多个线…...
Uniapp底部导航栏设置(附带PS填充图标教程)
首先需要注册和登录ifconfont官网,然后创建项目添加需要的图标 创建和添加图标库请参考:Uniapp在Vue环境中引入iconfont图标库(详细教程) 打开iconfont官网,找到之前添加的图标库,下载png图片 如果需要的…...
单智能体carla强化学习实战工程介绍
有三个工程: Ray_Carla: 因为有的论文用多进程训练强化学习,包括ray分布式框架等,这里直接放了一个ray框架的示例代码,是用sac搭建的,obs没用图像,是数值状态向量值(速度那些)。 …...
潮玩宇宙方块兽系统开发:可定制UI与多种游戏内嵌助力个性化体验
潮玩宇宙方块兽系统开发正在推动潮玩与游戏的融合,通过个性化的UI设计和多游戏内嵌模式,为用户带来了独一无二的体验。本文将从可定制UI、多游戏内嵌功能以及系统实现等方面入手,探讨如何构建一个极具吸引力的潮玩宇宙方块兽系统。 一、可定制…...
什么是低代码?3000字低代码超全解读!
现在这个时代企业面对的挑战越来越复杂,尤其在软件开发和应用交付方面,因为传统开发过程复杂且费时,企业很难从传统的软件开发方式中迅速响应市场变化从而获利。 而低代码(Low-Code)平台的出现为企业提供了一种更加快…...
为什么92%的FastAPI AI项目卡在流式响应?揭秘async generator阻塞根源与3种非阻塞调度模式
第一章:FastAPI 2.0 异步 AI 流式响应 如何实现快速接入FastAPI 2.0 原生强化了对异步流式响应(StreamingResponse)的支持,结合 async generator 可无缝对接大语言模型(LLM)的逐 token 输出场景,…...
告别复杂配置!Qwen-Image-2512-SDNQ一键部署,打造专属AI绘画网站
告别复杂配置!Qwen-Image-2512-SDNQ一键部署,打造专属AI绘画网站 1. 为什么选择Qwen-Image-2512-SDNQ镜像? 在AI绘画领域,模型部署往往意味着复杂的配置和环境搭建。Qwen-Image-2512-SDNQ-uint4-svd-r32镜像彻底改变了这一现状&…...
cv_resnet50_face-reconstruction效果对比:不同光照/姿态下人脸重建质量实测报告
cv_resnet50_face-reconstruction效果对比:不同光照/姿态下人脸重建质量实测报告 你是不是也好奇,一个基于ResNet50的人脸重建模型,到底能把一张照片还原到什么程度?它能不能处理好那些光线不好、角度刁钻的照片?今天…...
药物发现必备:RDKit分子指纹在虚拟筛选中的7种高级用法
药物发现必备:RDKit分子指纹在虚拟筛选中的7种高级用法 在当今药物研发领域,虚拟筛选已成为加速药物发现流程的关键技术。面对海量化合物库,如何高效准确地识别潜在活性分子?RDKit分子指纹技术提供了强有力的解决方案。不同于基础…...
终极指南:如何用 tf-quant-finance 实现 Hull-White 模型的百慕大式互换权定价
终极指南:如何用 tf-quant-finance 实现 Hull-White 模型的百慕大式互换权定价 【免费下载链接】tf-quant-finance High-performance TensorFlow library for quantitative finance. 项目地址: https://gitcode.com/gh_mirrors/tf/tf-quant-finance 在量化金…...
Luau数据流分析技术:如何实现精准的类型推断
Luau数据流分析技术:如何实现精准的类型推断 【免费下载链接】luau A fast, small, safe, gradually typed embeddable scripting language derived from Lua 项目地址: https://gitcode.com/gh_mirrors/lu/luau Luau是一种快速、小巧、安全且支持渐进类型化…...
如何为SortableJS实现高效自动化测试:拖拽功能的完整测试指南
如何为SortableJS实现高效自动化测试:拖拽功能的完整测试指南 【免费下载链接】Sortable Reorderable drag-and-drop lists for modern browsers and touch devices. No jQuery or framework required. 项目地址: https://gitcode.com/gh_mirrors/so/Sortable …...
避坑指南:Windows下OpenCV摄像头索引混乱问题的3种解决之道
避坑指南:Windows下OpenCV摄像头索引混乱问题的3种解决之道 在工业视觉和智能监控领域,多摄像头协同工作是常见需求。但当你在Windows平台上使用OpenCV的VideoCapture接口时,可能会遇到这样的困扰:每次重启系统后,原本…...
MacOS极简部署OpenClaw:GLM-4.7-Flash模型联调与安全防护
MacOS极简部署OpenClaw:GLM-4.7-Flash模型联调与安全防护 1. 为什么选择OpenClawGLM-4.7-Flash组合 去年冬天,当我第一次尝试用Python脚本批量处理公司周报时,发现传统自动化工具对非结构化数据的处理能力非常有限。直到遇见OpenClaw这个能…...
leOS2:基于看门狗定时器的轻量级嵌入式调度器
1. leOS2:基于看门狗定时器的轻量级嵌入式调度器 leOS2(little embedded Operating System 2)是一个专为资源受限的8位AVR微控制器设计的极简实时调度器。它不依赖于通用定时器(如Timer0/Timer1),而是创造…...
