软考证书邮寄步骤
相关文章:
软考证书邮寄步骤
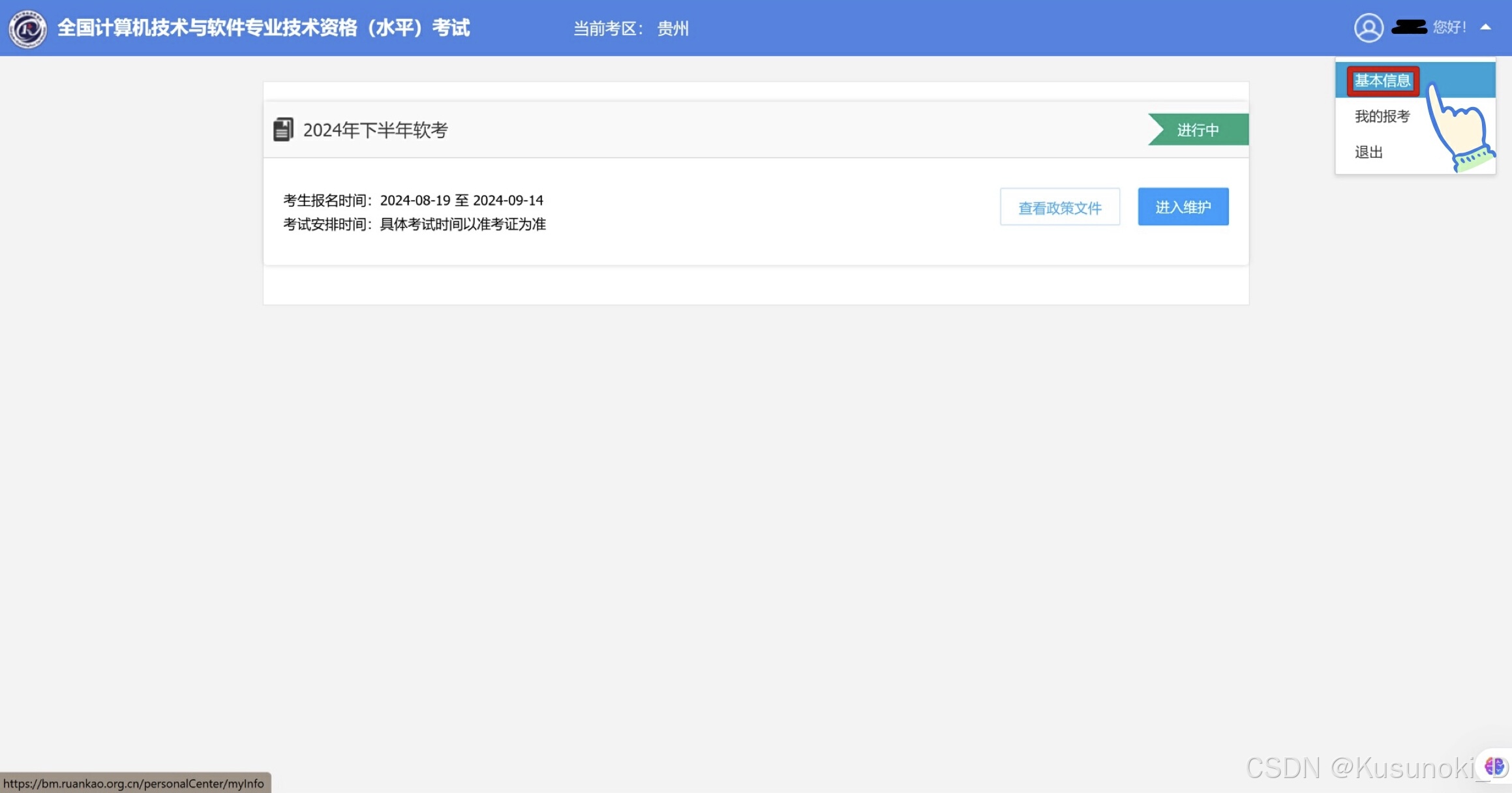
一、点击网址 https://www.ruankao.org.cn/ 复制上述网址,粘贴至浏览器中。点击 “报名入口” 。 二、点击入口 选择考试批次。点击你所在考试地点的入口并进入。 三、登录 输入手机号和密码。进行验证。 四、点击基本信息 点击右上角。进入 “基本信息” 。 五、…...
计算机网络 (29)网络地址转换NAT
前言 网络地址转换(Network Address Translation,NAT)是计算机网络中的一种重要协议,它主要用于将私有IP地址转换为公共IP地址,以实现内部网络与外部网络之间的通信。 一、基本概念 NAT是一种在局域网(LAN&…...
nlp培训重点-2
1. 贝叶斯公式 import math import jieba import re import os import json from collections import defaultdictjieba.initialize()""" 贝叶斯分类实践P(A|B) (P(A) * P(B|A)) / P(B) 事件A:文本属于类别x1。文本属于类别x的概率,记做…...
设计模式(1)——面向对象和面向过程,封装、继承和多态
文章目录 一、day11. 什么是面向对象2. 面向对象的三要素:继承、封装和多态2.1 封装**2.1.1 封装的概念****2.1.2 如何实现封装****2.1.3 封装的底层实现**2.1.4 为什么使用封装?(好处)**2.1.5 封装只有类能做吗?结构体…...
培训机构Day24
今天讲了一些javaee比较过时的技术,虽然已经过时,该学的还得学学。 知识点: http://localhost:8080/demo01/demo1?a1&b2&c3 pattern: /demo1 上下文路径:ContextPath,/demo01,不包含请求参数。 …...
1/7 C++
练习:要求在堆区连续申请5个int的大小空间用于存储5名学生的成绩,分别完成空间的申请、成绩的录入、升序排序、成绩输出函数,并在主程序中完成测试 要求使用new #include <iostream>using namespace std; double *addr_new() {double …...
C语言初阶习题【23】输出数组的前5项之和
1. 题目描述 求Snaaaaaaaaaaaaaaa的前5项之和,其中a是一个数字, 例如:222222222222222 2.思路 分析下,222222222222222,怎么把它每一项算出来 2 210222 22102222 2221022222 我们的多项式就是a a*102,…...
Android audio(1)-音频模块概述
Audio模块是Android系统的重要组成部分,在 Android 中负责音频路由,数据处理,音频控制,音频设备管理/切换。 下面的内容大多翻译自android官网,读者可跳过阅读后面的博客。 一、系统架构 下图说明了音频模块的组成,并指出各组成部分所涉及的相关源代码。所谓架构就是说模…...
园林与消防工程:选择正确工程项目管理软件的重要性
在园林与消防工程领域,选择正确的工程项目管理软件对于提高项目效率、优化资源配置以及确保项目质量至关重要。以下是对园林与消防工程中选择正确工程项目管理软件重要性的详细分析: 1.提升项目管理效率 实时监控与跟踪:工程项目管理软件能够…...
分布式环境下定时任务扫描时间段模板创建可预订时间段
🎯 本文详细介绍了场馆预定系统中时间段生成的实现方案。通过设计场馆表、时间段模板表和时间段表,系统能够根据场馆的提前预定天数生成未来可预定的时间段。为了确保任务执行的唯一性和高效性,系统采用分布式锁机制和定时任务,避…...
SQL刷题笔记——高级条件语句
目录 1题目:SQL149 根据指定记录是否存在输出不同情况 2 作答解析 3 知识点 3.1 count函数 3.2 内连接与左连接 1题目:SQL149 根据指定记录是否存在输出不同情况 2 作答解析 #正确答案 select uid, incomplete_cnt, incomplete_rate from (select …...
与 Oracle Dataguard 相关的进程及作用分析
与 Oracle Dataguard 相关的进程及作用分析 目录 与 Oracle Dataguard 相关的进程及作用分析与 Oracle Dataguard 相关的进程及作用分析一、主库的进程1、LGWR 进程2、ARCH进程3、LNS 进程 二、备库的进程1、RFS 进程2、ARCH3、MRP(Managed Recovery Process&#x…...
游戏语音趋势解析,社交互动有助于营造沉浸式体验
语音交互的新架构出现 2024 年标志着对话语音 AI 取得了突破,出现了结合 STT → LLM → TTS 模型来聆听、推理和回应对话的协同语音系统。 OpenAI 的 ChatGPT 语音模式将语音转语音技术变成了现实,引入了基于音频和文本信息进行端到端预训练的模型&…...
美食烹饪互动平台
本文结尾处获取源码。 一、相关技术 后端:Java、JavaWeb / Springboot。前端:Vue、HTML / CSS / Javascript 等。数据库:MySQL 二、相关软件(列出的软件其一均可运行) IDEAEclipseVisual Studio Code(VScode)Navica…...
【51单片机零基础-chapter5:模块化编程】
模块化编程 将以往main中泛型的代码,放在与main平级的c文件中,在h中引用. 简化main函数 将原来main中的delay抽出 然后将delay放入单独c文件,并单独开一个delay头文件,里面放置函数的声明,相当于收纳delay的c文件里面写的函数的接口. 注意,单个c文件所有用到的变量需要在该文…...
Redis中的主从/Redis八股
四、Redis主从 1.搭建主从架构 不像是负载均衡,这里是主从,是因为redis大多数是读少的是写 步骤 搭建实例(建设有三个实例,同一个ip不同端口号) 1)创建目录 我们创建三个文件夹,名字分别叫700…...
ROS笔记
自定义消息的发布 1.创建空间包 1.创建ROS工作空间: mkdir -p ~/catkin_ws/src cd ~/catkin_ws/ catkin_make source devel/setup.bash 创建工作空间,编译设置环境 2.创建工作空间中的ROS包: cd ~/catkin_ws/src catkin_create_pkg your_pa…...
在 Linux 上调试 C++ 程序
在 Linux 上调试 C 程序是一个常见的开发任务,Linux 提供了多种强大的工具来帮助你进行调试。以下是常用的调试方法和工具. 1. 使用 GDB (GNU Debugger) GDB 是最常用且功能强大的命令行调试器,适用于 C、C 和其他语言。它允许你逐步执行代码、设置断点…...
让跨 project 联查更轻松,SLS StoreView 查询和分析实践
作者:章建(处知) 概述 日志服务 SLS 是云原生观测和分析平台,为 Log、Metric、Trace 等数据提供大规模、低成本、实时的平台化服务。SLS 提供了多地域支持 [ 1] ,方便用户可以根据数据源就近接入 SLS 服务࿰…...
20240107-类型转换
1. 自动类型转换 不损失数据精度的前提下,可自动完成变量的类型转换;不损失数据精度指不将超出变量可表示范围的值赋给该变量。 2.强制类型转换 若出现精度损失,java不会自动完成类型转换,需强制进行,见下代码的第8…...
(LeetCode 每日一题) 3442. 奇偶频次间的最大差值 I (哈希、字符串)
题目:3442. 奇偶频次间的最大差值 I 思路 :哈希,时间复杂度0(n)。 用哈希表来记录每个字符串中字符的分布情况,哈希表这里用数组即可实现。 C版本: class Solution { public:int maxDifference(string s) {int a[26]…...
Lombok 的 @Data 注解失效,未生成 getter/setter 方法引发的HTTP 406 错误
HTTP 状态码 406 (Not Acceptable) 和 500 (Internal Server Error) 是两类完全不同的错误,它们的含义、原因和解决方法都有显著区别。以下是详细对比: 1. HTTP 406 (Not Acceptable) 含义: 客户端请求的内容类型与服务器支持的内容类型不匹…...
Unity3D中Gfx.WaitForPresent优化方案
前言 在Unity中,Gfx.WaitForPresent占用CPU过高通常表示主线程在等待GPU完成渲染(即CPU被阻塞),这表明存在GPU瓶颈或垂直同步/帧率设置问题。以下是系统的优化方案: 对惹,这里有一个游戏开发交流小组&…...
R语言AI模型部署方案:精准离线运行详解
R语言AI模型部署方案:精准离线运行详解 一、项目概述 本文将构建一个完整的R语言AI部署解决方案,实现鸢尾花分类模型的训练、保存、离线部署和预测功能。核心特点: 100%离线运行能力自包含环境依赖生产级错误处理跨平台兼容性模型版本管理# 文件结构说明 Iris_AI_Deployme…...
【Web 进阶篇】优雅的接口设计:统一响应、全局异常处理与参数校验
系列回顾: 在上一篇中,我们成功地为应用集成了数据库,并使用 Spring Data JPA 实现了基本的 CRUD API。我们的应用现在能“记忆”数据了!但是,如果你仔细审视那些 API,会发现它们还很“粗糙”:有…...
【决胜公务员考试】求职OMG——见面课测验1
2025最新版!!!6.8截至答题,大家注意呀! 博主码字不易点个关注吧,祝期末顺利~~ 1.单选题(2分) 下列说法错误的是:( B ) A.选调生属于公务员系统 B.公务员属于事业编 C.选调生有基层锻炼的要求 D…...
【Zephyr 系列 10】实战项目:打造一个蓝牙传感器终端 + 网关系统(完整架构与全栈实现)
🧠关键词:Zephyr、BLE、终端、网关、广播、连接、传感器、数据采集、低功耗、系统集成 📌目标读者:希望基于 Zephyr 构建 BLE 系统架构、实现终端与网关协作、具备产品交付能力的开发者 📊篇幅字数:约 5200 字 ✨ 项目总览 在物联网实际项目中,**“终端 + 网关”**是…...
IoT/HCIP实验-3/LiteOS操作系统内核实验(任务、内存、信号量、CMSIS..)
文章目录 概述HelloWorld 工程C/C配置编译器主配置Makefile脚本烧录器主配置运行结果程序调用栈 任务管理实验实验结果osal 系统适配层osal_task_create 其他实验实验源码内存管理实验互斥锁实验信号量实验 CMISIS接口实验还是得JlINKCMSIS 简介LiteOS->CMSIS任务间消息交互…...
全志A40i android7.1 调试信息打印串口由uart0改为uart3
一,概述 1. 目的 将调试信息打印串口由uart0改为uart3。 2. 版本信息 Uboot版本:2014.07; Kernel版本:Linux-3.10; 二,Uboot 1. sys_config.fex改动 使能uart3(TX:PH00 RX:PH01),并让boo…...
sipsak:SIP瑞士军刀!全参数详细教程!Kali Linux教程!
简介 sipsak 是一个面向会话初始协议 (SIP) 应用程序开发人员和管理员的小型命令行工具。它可以用于对 SIP 应用程序和设备进行一些简单的测试。 sipsak 是一款 SIP 压力和诊断实用程序。它通过 sip-uri 向服务器发送 SIP 请求,并检查收到的响应。它以以下模式之一…...




