【HCIP】HCIA复习
目录
大纲
情景代入
访问百度/谷歌服务器的准备工作
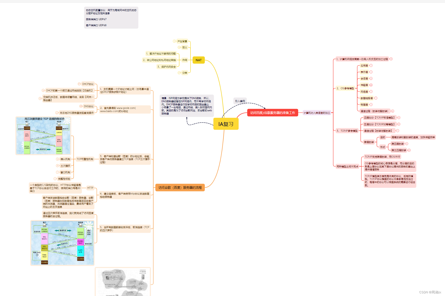
1、计算机网络发展第一阶段人机交互的加工过程
2、OSI参考模型
3、TCP/IP参考模型
访问谷歌(百度)服务器的流程
1、主机需要一个IP地址才能上网(本场景中通过DHCP服务获取IP地址)
数据包
封装过程
DHCP的第一个报文通过网线来到【交换机】
交换机洪泛后,数据将顺着网线,来到【网关--路由器】
2、首先要得到 www.goole.com( www.baidu.com)的ip地址
DNS协议
向本地DNS服务器发起查询操作
3、客户端知道谷歌(百度)的ip地址后,会触发客户端与服务器建立TCP连接(TCP三次握手过程)
4、建立连接后,客户端使用http协议发送数据包给服务器
5、当所有数据都接收完毕后,取消连接(TCP的四次挥手)
NAT
大纲

情景代入
ISP网络为学校提供了DNS服务,所以,DNS服务器驻留在ISP网络内,而不再学校网络内。DHCP服务器运行在学校网络的路由器上
小明拿了一台电脑,通过网线,接入到校园网内部。其目的是为了访问谷歌网站,即谷歌的web服务器

访问百度/谷歌服务器的准备工作
——计算机对人类语言的加工
1、计算机网络发展第一阶段人机交互的加工过程

2、OSI参考模型

3、TCP/IP参考模型

访问谷歌(百度)服务器的流程
1、主机需要一个IP地址才能上网(本场景中通过DHCP服务获取IP地址)

数据包

封装过程

DHCP的第一个报文通过网线来到【交换机】

交换机洪泛后,数据将顺着网线,来到【网关--路由器】

2、首先要得到 www.goole.com( www.baidu.com)的ip地址
DNS协议

向本地DNS服务器发起查询操作

3、客户端知道谷歌(百度)的ip地址后,会触发客户端与服务器建立TCP连接(TCP三次握手过程)

4、建立连接后,客户端使用http协议发送数据包给服务器

5、当所有数据都接收完毕后,取消连接(TCP的四次挥手)

NAT


相关文章:
【HCIP】HCIA复习
目录 大纲 情景代入 访问百度/谷歌服务器的准备工作 1、计算机网络发展第一阶段人机交互的加工过程 2、OSI参考模型 3、TCP/IP参考模型 访问谷歌(百度)服务器的流程 1、主机需要一个IP地址才能上网(本场景中通过DHCP服务获取IP地址&a…...
【Python小项目之Tkinter应用】【实用工具】实现手写签名器,可选线条粗细,支持清空、撤销、恢复功能,可将写好的签名保存成图片
文章目录 前言一、实现思路二、关键代码三、完整代码总结同系列项目文章:前言 老规矩,先看效果: 在手写签名窗口中,用户可以选择线条粗细来签名,点击清空按钮可以清空画布,点击撤销按钮可以撤销一笔,点击恢复按钮可以撤销上一步进行的清空或撤销操作,点击保存按钮可以…...
Jenkins集成newman
一、Docker环境准备 二、Jenkins环境准备 三、登录Jenkins 安装NodeJs插件 四、Jenkins全局工具配置Nodejs 五、创建Jenkins自由风格项目 构建步骤1:选择Execute NodeJS script构建步骤2:选择执行shell脚本 六、将postman相关的脚本、环境变量数据、全局…...
Excel——对其他工作表和工作簿的引用
一、引用其他sheet页表区域 若希望在公式中引用其他工作表的单元格区域,可以在公式编辑状态下,通过鼠标单击相应的工作表标签,然后选择相应的单元格区域。 例1 跨sheet页引用其他工作表区域 如图1所示的工作表Sheet2为工资表。 在Sheet1表…...
如何正确的防止服务器被攻击?103.216.153.x
网站服务器被攻击是新建网站常常发生的事情,对于新手来说这也是非常棘手的问题。那么一旦遇到这样的情况,我们需要如何解决呢?怎么才能防止服务器被攻击,怎么保障自己网站信息的安全,如果发现被攻击又该怎么做呢&#…...
本地生活将成快手新的营收增长点
监制 | 何玺 排版 | 叶媛 快手本地生活开始强化B端市场。 据了解,快手 “本地商家”APP已经正式上线。这是快手为本地生活商家推出的独立工作平台,有助于商家提升经营效率。 新APP的上线,标志着快手本地生活业务布局,正从过去侧…...
信息化工程测试验收管理制度
1、总则 1.1、目的 为规范XXXXX单位的信息系统建设和工程项目测试验收准则,特制订本管理制度。 1.2、范围 本制度适用于XXXXX单位工程测试验收管理。 1.3、职责 信息系统建设和其他信息系统工程类项目的测试和验收主要由项目负责人负责,必要的时候…...
解决vue2设置cross-env设置环境变量不起作用问题
1. 配置package.json package.json的scripts里增加打包脚本 "build-app": "cross-env VUE_APP_LOGIN_VALUEapp NODE_OPTIONS--max_old_space_size4096 node build/build.js",2.配置webpack.prod.conf.js webpack.prod.conf.js的plugins里增加脚本 new …...
Pandas 入门指南
当涉及到数据处理和分析的任务时,Pandas(Python Data Analysis Library)是一款不可或缺的工具。Pandas提供了强大的数据结构和数据操作功能,使得处理和分析结构化数据变得更加容易。在这篇技术博客中,我们将总结Pandas…...
单链表---结构体实现
定义 链表称为线性表的链式存储,顺序表逻辑上相邻的数据,存储位置也相邻。链表逻辑上相邻的数据,存储位置是随机分布在内存的各个位置上的。 故 对于每一个结点,定义的结构体是: typedef struct _LinkNode {int d…...
Linux Shell 编程基础语法汇总
读 Jetson 脚本 把脚本设置为可执行 假设要将脚本 test.sh 设置为可执行,需要: 使用 chmod x test.sh 改变文件模式为可执行;使用 ./ 指定路径,比如先将当前工作区设置为脚本所做位置(使用 cd 命令),然后…...
github 中关于Pyqt 的module view 操作练习
代码摘自,Pyside6 中的示例代码部分 # -*- coding: utf-8 -*- import sys from PySide6.QtWidgets import * from PySide6.QtGui import * from PySide6.QtCore import * from PySide6.QtSql import QSqlDatabase, QSqlQueryModel, QSqlQuery import os os.chdir(os…...
【操作系统】磁臂黏着现象
文章目录 什么是磁臂黏着?为什么 FCFS(First Come First Service) 可以避免磁臂黏着?为什么 scan,cscan 会产生磁臂黏着?为什么 NsetpScan 可以避免磁臂黏着?NScan 原理简介NScan 避免磁臂黏着的…...
面试题-React(十二):React中不可变数据的力量
一、不可变数据的概念 不可变数据意味着数据一旦创建,就不能被更改。在React中,每次对数据的修改都会返回一个新的数据副本,而不会改变原始数据。这种方式确保了数据的稳定性和一致性。 二、Props中的不可变数据 在React中,组件…...
conda 创建虚拟环境
1.为什么要创建虚拟环境 我们在做开发或者跑论文实验可能会同时进行多个任务,这些任务可能会依赖于不同的python环境,比如有的用到3.6有的用到3.7,这时我们创建不同版本的python,放到虚拟环境中给不同的任务分别提供其所需要的版本…...
Java的HTML转义工具
引言 在开发web应用程序时,我们经常需要处理用户输入的数据并将其显示在网页上。然而,用户输入的数据可能包含HTML标签或特殊字符,如果直接在网页上显示这些数据,会导致XSS攻击或显示错误的结果。为了解决这个问题,我…...
Flask (Jinja2) 服务端模板注入漏洞复现
文章目录 Flask (Jinja2) 服务端模板注入漏洞1.1 漏洞描述1.2 漏洞原理1.3 漏洞危害1.4 漏洞复现1.4.1 漏洞利用 1.5 漏洞防御 Flask (Jinja2) 服务端模板注入漏洞 1.1 漏洞描述 说明内容漏洞编号漏洞名称Flask (Jinja2) 服务端模板注入漏洞漏洞评级高危影响版本使用Flask框架…...
file_get_contents 与curl 的对比
在讲区别前大家对file_get_contents 只是停留在get 方法其实file_get_contents也可以进行post请求该方法如下 $content []; $options array(http > array(method > POST,// header 需要设置为 JSONheader > Content-type:application/json,content > json_en…...
两个el-date-picker进行互相关联
elementui两个el-date-picker进行互相关联_element-ui两个时间控件进行联动_沈清秋.的博客-CSDN博客...
python openai playground使用教程
文章目录 playground介绍Playground特点模型设置和参数选择四种语言模型介绍 playground应用构建自己的playground应用playground python使用 playground介绍 OpenAI Playground是一个基于Web的工具,旨在帮助开发人员测试和尝试OpenAI的语言模型,如GPT-…...
css实现圆环展示百分比,根据值动态展示所占比例
代码如下 <view class""><view class"circle-chart"><view v-if"!!num" class"pie-item" :style"{background: conic-gradient(var(--one-color) 0%,#E9E6F1 ${num}%),}"></view><view v-else …...
多场景 OkHttpClient 管理器 - Android 网络通信解决方案
下面是一个完整的 Android 实现,展示如何创建和管理多个 OkHttpClient 实例,分别用于长连接、普通 HTTP 请求和文件下载场景。 <?xml version"1.0" encoding"utf-8"?> <LinearLayout xmlns:android"http://schemas…...
uni-app学习笔记二十二---使用vite.config.js全局导入常用依赖
在前面的练习中,每个页面需要使用ref,onShow等生命周期钩子函数时都需要像下面这样导入 import {onMounted, ref} from "vue" 如果不想每个页面都导入,需要使用node.js命令npm安装unplugin-auto-import npm install unplugin-au…...
生成 Git SSH 证书
🔑 1. 生成 SSH 密钥对 在终端(Windows 使用 Git Bash,Mac/Linux 使用 Terminal)执行命令: ssh-keygen -t rsa -b 4096 -C "your_emailexample.com" 参数说明: -t rsa&#x…...
第一篇:Agent2Agent (A2A) 协议——协作式人工智能的黎明
AI 领域的快速发展正在催生一个新时代,智能代理(agents)不再是孤立的个体,而是能够像一个数字团队一样协作。然而,当前 AI 生态系统的碎片化阻碍了这一愿景的实现,导致了“AI 巴别塔问题”——不同代理之间…...
现代密码学 | 椭圆曲线密码学—附py代码
Elliptic Curve Cryptography 椭圆曲线密码学(ECC)是一种基于有限域上椭圆曲线数学特性的公钥加密技术。其核心原理涉及椭圆曲线的代数性质、离散对数问题以及有限域上的运算。 椭圆曲线密码学是多种数字签名算法的基础,例如椭圆曲线数字签…...
鱼香ros docker配置镜像报错:https://registry-1.docker.io/v2/
使用鱼香ros一件安装docker时的https://registry-1.docker.io/v2/问题 一键安装指令 wget http://fishros.com/install -O fishros && . fishros出现问题:docker pull 失败 网络不同,需要使用镜像源 按照如下步骤操作 sudo vi /etc/docker/dae…...
css3笔记 (1) 自用
outline: none 用于移除元素获得焦点时默认的轮廓线 broder:0 用于移除边框 font-size:0 用于设置字体不显示 list-style: none 消除<li> 标签默认样式 margin: xx auto 版心居中 width:100% 通栏 vertical-align 作用于行内元素 / 表格单元格ÿ…...
.Net Framework 4/C# 关键字(非常用,持续更新...)
一、is 关键字 is 关键字用于检查对象是否于给定类型兼容,如果兼容将返回 true,如果不兼容则返回 false,在进行类型转换前,可以先使用 is 关键字判断对象是否与指定类型兼容,如果兼容才进行转换,这样的转换是安全的。 例如有:首先创建一个字符串对象,然后将字符串对象隐…...
关键领域软件测试的突围之路:如何破解安全与效率的平衡难题
在数字化浪潮席卷全球的今天,软件系统已成为国家关键领域的核心战斗力。不同于普通商业软件,这些承载着国家安全使命的软件系统面临着前所未有的质量挑战——如何在确保绝对安全的前提下,实现高效测试与快速迭代?这一命题正考验着…...

