C++ day8——模版
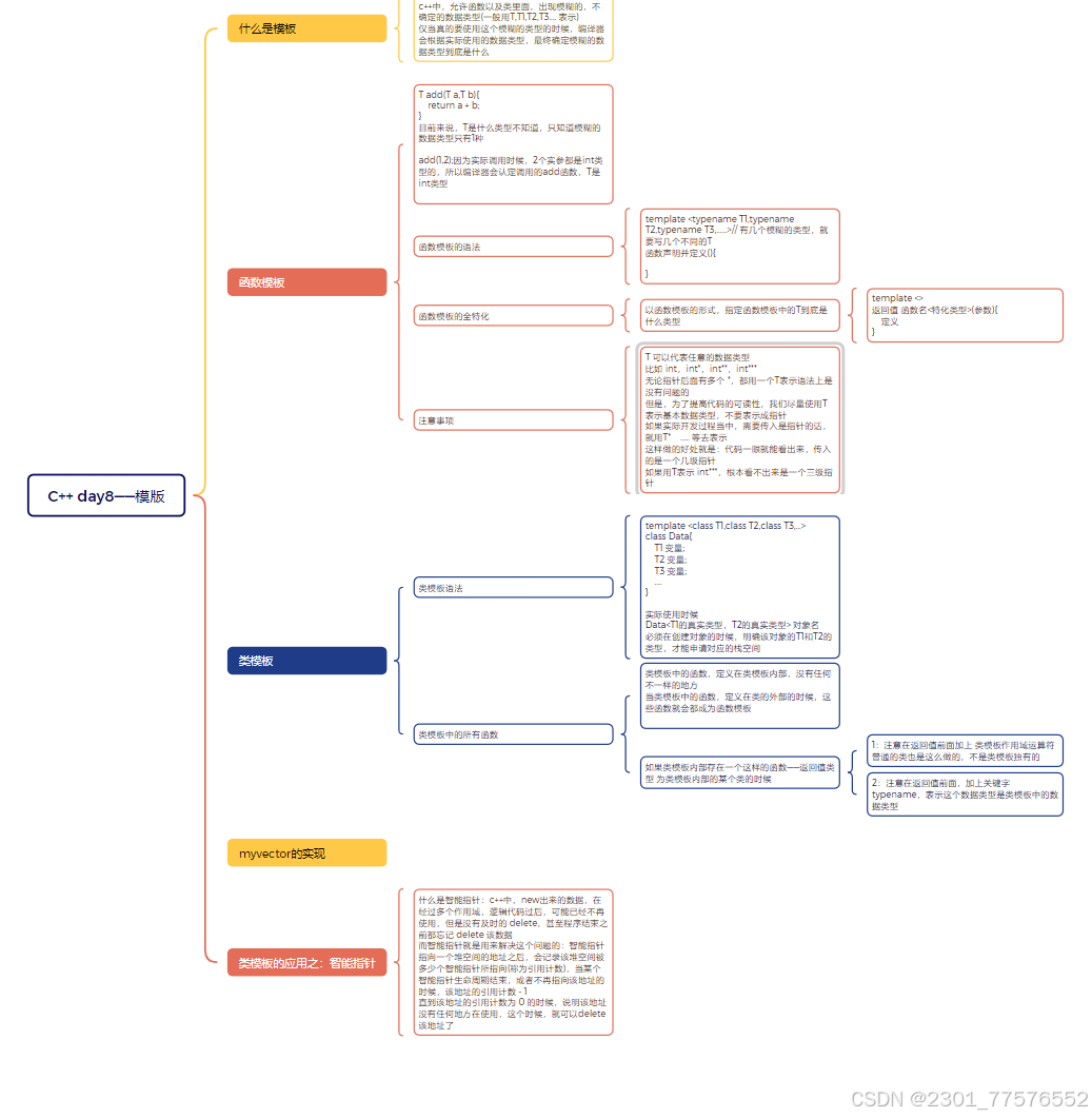
笔记脑图

作业
template <class T>
class mylist{
public:// 这是一个链表的节点struct Link{T val;Link* next; } 增 :insert(T val) 在链表中创建新节点,节点上保存的数据为 val删:remove(T val) 移除链表中数据为 val 的节点改: operator[](int index) 将第index的节点修改排序:sort遍历:show 输出链表中所有节点上 val
private:Link * head; // 记录链表的头节点的指针Link* tail; // 记录链表的为节点的指针
代码
#include <iostream>using namespace std;
template <class T>
class mylist
{
public:// 这是一个链表的节点struct Link{T val;Link* next;int len;//链表长度};//增void insert(T val); //在链表中创建新节点,节点上保存的数据为 val//删void remove(T val); //移除链表中数据为 val 的节点//改void operator[](int index); //将第index的节点修改//排序void sort();//遍历void show(); //输出链表中所有节点上 valmylist();~mylist();mylist& operator<<(T val);
private:Link * head; // 记录链表的头节点的指针Link* tail; // 记录链表的为节点的指针
};
template <typename T>
mylist<T>& mylist<T>::operator<<(T val)
{insert(val);return *this;
}
//申请空间
template <typename T>
mylist<T>::mylist()
{head=new Link;head->len=0;head->next=NULL;
}
template <typename T>
mylist<T>::~mylist()
{delete[] head;
}
//增(头插)
template <typename T>
void mylist<T>::insert(T val)
{Link* p=new Link;p->val=val;p->next=head->next;head->next=p;head->len++;
}
//删
template <typename T>
void mylist<T>::remove(T val)
{int i,flag=0;Link* t=head;for(i=0;i<head->len;i++){if(t->next->val==val){Link *Q=t->next;t->next=t->next->next;delete Q;Q=NULL;head->len--;flag=1;}t=t->next;}if(flag==0){cout<<"删除失败"<<endl;}
}
//改
template <typename T>
void mylist<T>::operator[](int index)
{int i;Link* t=head;for(i=0;i<index;i++){t=t->next;}t->val=100;
}
//排序
template <typename T>
void mylist<T>::sort()
{int i;T t;Link * j;for(i=1;i<head->len;i++){for(j=head->next;j->next!=NULL;j=j->next){if(j->val>j->next->val){t = j->val;j->val = j->next->val;j->next->val = t;}}}
}
//遍历
template <typename T>
void mylist<T>::show()
{int i;Link *t=head;for(i=0;i<head->len;i++){t=t->next;cout<<t->val<<" ";}cout<<endl;
}
int main()
{mylist<int> v;v<<3<<2<<4<<1<<5<<8<<7<<9;v.show();int a;cout<<"请输入要删除的值:"<<endl;cin>>a;v.remove(a);v.show();int b;cout<<"请输入要修改的位置:"<<endl;cin>>b;v.operator[](b);v.show();cout<<"排序"<<endl;v.sort();v.show();return 0;
}
结果

相关文章:
C++ day8——模版
笔记脑图 作业 template <class T> class mylist{ public:// 这是一个链表的节点struct Link{T val;Link* next; } 增 :insert(T val) 在链表中创建新节点,节点上保存的数据为 val删:remove(T val) 移除链表中数据为 val 的节点改…...
【CSS in Depth 2 精译_080】 13.1:CSS 渐变效果(中)——不同色彩空间的颜色插值算法在 CSS 渐变中的应用
当前内容所在位置(可进入专栏查看其他译好的章节内容) 第四部分 视觉增强技术 ✔️【第 13 章 渐变、阴影与混合模式】 ✔️ 13.1 渐变 ✔️ 13.1.1 使用多个颜色节点(上)13.1.2 颜色插值方法(中) ✔️13.1…...
红日靶场1(搭建打靶)
搭建 靶场下载: http://vulnstack.qiyuanxuetang.net/vuln/detail/2/ (13G,需要百度网盘会员) 下载好靶场文件后直接解压 直接用虚拟机打开靶场 更改网络ip 需要模拟内网和外网两个网段, Win7 虚拟机相当于网关服务器,所以需要…...
LivePortrait 部署笔记
LivePortrait 开源地址: https://github.com/KwaiVGI/LivePortrait 模型下载: export HF_ENDPOINThttps://hf-mirror.com huggingface-cli download --resume-download KwaiVGI/LivePortrait --local-dir models--KwaiVGI--LivePortrait...
Greenhills Lib操作-查看Lib信息与将lib中的data段link到指定区域
文章目录 前言Greenhillls中gsize的用法修改ld文件将lib中的data段指定区域示例定义与链接总结 前言 项目开发过程中,遇到客户开发ASW,提供Lib进行集成,但ASW中的标定量没有定义对应的data段,导致无法将标定量指定到特定的内存。…...
【十进制整数转换为其他进制数——短除形式的贪心算法】
之前写过一篇用贪心算法计算十进制转换二进制的方法,详见:用贪心算法计算十进制数转二进制数(整数部分)_短除法求二进制-CSDN博客 经过一段时间的研究,本人又发现两个规律: 1、不仅仅十进制整数转二进制可…...
【JavaEE】网络(2)
一、网络编程套接字 1.1 基础概念 【网络编程】指网络上的主机,通过不同的进程,以编程的方式实现网络通信;当然,我们只要满足进程不同就行,所以即便是同一个主机,只要是不同进程,基于网络来传…...
AI for Science 的完美实践——科研文献的智慧化提取获得“综述性文摘”的软件开发
实践是检验真理的唯一标准!show your codes! 1 综述性文摘的需求 再简单不过了。 甲方(综述性文摘)需求:针对项目特征或描述,从几百篇相关的科研论文(PDF)中智能提取相关内容,包括…...
前端使用xlsx.js实现 Excel 文件的导入与导出功能
前端使用xlsx.js实现 Excel 文件的导入与导出功能 在现代的 Web 开发中,处理文件上传和导出功能已经变得越来越常见,尤其是 Excel 文件的导入与导出。 我们将使用 Vue.js 和 XLSX.js 库来处理 Excel 文件的读取和生成。XLSX.js 是一个强大的 JavaScrip…...
React简单了解
原理简化了解 import React from "react" import { createRoot } form "react-dom/client"const element React.createElement(p,{id: hello},Hello World! )const container document.querySelector(#root) const root createRoot(container) root.r…...
backbone 和Run-Length Encoding (RLE)含义
在深度学习中,特别是在图像分割任务中,backbone(主干网络)是指用于特征提取的预训练神经网络模型。Backbone 的主要作用是从输入图像中提取有用的特征,这些特征随后会被用于更高层次的任务,如分类、检测或分…...
在Centos7上安装MySQL数据库 How to install MySQL on Centos 7
执行以下命令,下载并安装MySQL。 wget http://dev.mysql.com/get/mysql57-community-release-el7-10.noarch.rpm && yum -y install mysql57-community-release-el7-10.noarch.rpm && yum install -y mysql-community-server --nogpgcheck执行以下…...
Linux docker-20.10.9安装
Linux Docker20.10.9安装 解压文件 tar -xvf docker-20.10.9.tgz 给docker执行文件赋予可执行权限 chmod 755 -R docker/复制docker到/usr/bin/目录下,使docker命令可以执行 cp docker/* /usr/bin/将Docker注册为service,创建docker.service文件 vim /etc/syst…...
操作系统(13)虚拟存储器
前言 操作系统中的虚拟存储器是一项关键技术,它为用户提供了一个远大于实际物理内存容量的逻辑内存空间。 一、定义与原理 虚拟存储器是具有请求调入功能和置换功能,能从逻辑上对内存容量加以扩充的存储器系统。其逻辑容量由内存容量与外存容量之和决定&…...
《面向对象综合训练01~05》
《面向对象综合训练01~05》 训练01:文字版格斗游戏 第一步:创建游戏角色的javabean类 public class Role {private String name;private int blood;private char gender;private String face;//长相是随机的//创建男女长相的随机数组String[] boyfaces…...
电脑为什么会提示“msvcr120.dll缺失”?“找不到msvcr120.dll文件”要怎么解决?
电脑故障排查指南:揭秘“msvcr120.dll缺失”的真相与解决方案 在软件开发与日常维护的广阔天地里,遇到系统报错或文件缺失的情况可谓家常便饭。今天,我将带领大家深入探讨一个常见的系统提示——“msvcr120.dll缺失”,并揭秘其背…...
huggingface NLP-微调一个预训练模型
微调一个预训练模型 1 预处理数据 1.1 处理数据 1.1.1 fine-tune 使用tokenizer后的token 进行训练 batch tokenizer(sequences, paddingTrue, truncationTrue, return_tensors"pt")# This is new batch["labels"] torch.tensor([1, 1])optimizer A…...
【BUG记录】Apifox 参数传入 + 号变成空格的 BUG
文章目录 1. 问题描述2. 原因2.1 编码2.2 解码 3. 解决方法 1. 问题描述 之前写了一个接口,用 Apifox 请求,参数传入一个 86 的电话,结果到服务器 就变成空格了。 Java 接收请求的接口: 2. 原因 2.1 编码 进行 URL 请求的…...
Spring AI API 介绍
目录: Spring AI 框架介绍 Spring AI API 核心API简介 Spring AI 提供了很多便利的功能,主要如下: AI Model API “Model API” 提供了聊天、文本转图像、音频转录、文本转语音、嵌入等功能,且不局限于某个固定的大模型提供商…...
【MySQL】Linux使用C语言连接安装
📢博客主页:https://blog.csdn.net/2301_779549673 📢欢迎点赞 👍 收藏 ⭐留言 📝 如有错误敬请指正! 📢本文由 JohnKi 原创,首发于 CSDN🙉 📢未来很长&#…...
利用ngx_stream_return_module构建简易 TCP/UDP 响应网关
一、模块概述 ngx_stream_return_module 提供了一个极简的指令: return <value>;在收到客户端连接后,立即将 <value> 写回并关闭连接。<value> 支持内嵌文本和内置变量(如 $time_iso8601、$remote_addr 等)&a…...
中南大学无人机智能体的全面评估!BEDI:用于评估无人机上具身智能体的综合性基准测试
作者:Mingning Guo, Mengwei Wu, Jiarun He, Shaoxian Li, Haifeng Li, Chao Tao单位:中南大学地球科学与信息物理学院论文标题:BEDI: A Comprehensive Benchmark for Evaluating Embodied Agents on UAVs论文链接:https://arxiv.…...
【Java学习笔记】Arrays类
Arrays 类 1. 导入包:import java.util.Arrays 2. 常用方法一览表 方法描述Arrays.toString()返回数组的字符串形式Arrays.sort()排序(自然排序和定制排序)Arrays.binarySearch()通过二分搜索法进行查找(前提:数组是…...
多场景 OkHttpClient 管理器 - Android 网络通信解决方案
下面是一个完整的 Android 实现,展示如何创建和管理多个 OkHttpClient 实例,分别用于长连接、普通 HTTP 请求和文件下载场景。 <?xml version"1.0" encoding"utf-8"?> <LinearLayout xmlns:android"http://schemas…...
LangChain知识库管理后端接口:数据库操作详解—— 构建本地知识库系统的基础《二》
这段 Python 代码是一个完整的 知识库数据库操作模块,用于对本地知识库系统中的知识库进行增删改查(CRUD)操作。它基于 SQLAlchemy ORM 框架 和一个自定义的装饰器 with_session 实现数据库会话管理。 📘 一、整体功能概述 该模块…...
Java求职者面试指南:Spring、Spring Boot、Spring MVC与MyBatis技术解析
Java求职者面试指南:Spring、Spring Boot、Spring MVC与MyBatis技术解析 一、第一轮基础概念问题 1. Spring框架的核心容器是什么?它的作用是什么? Spring框架的核心容器是IoC(控制反转)容器。它的主要作用是管理对…...
【HarmonyOS 5】鸿蒙中Stage模型与FA模型详解
一、前言 在HarmonyOS 5的应用开发模型中,featureAbility是旧版FA模型(Feature Ability)的用法,Stage模型已采用全新的应用架构,推荐使用组件化的上下文获取方式,而非依赖featureAbility。 FA大概是API7之…...
java高级——高阶函数、如何定义一个函数式接口类似stream流的filter
java高级——高阶函数、stream流 前情提要文章介绍一、函数伊始1.1 合格的函数1.2 有形的函数2. 函数对象2.1 函数对象——行为参数化2.2 函数对象——延迟执行 二、 函数编程语法1. 函数对象表现形式1.1 Lambda表达式1.2 方法引用(Math::max) 2 函数接口…...
算法—栈系列
一:删除字符串中的所有相邻重复项 class Solution { public:string removeDuplicates(string s) {stack<char> st;for(int i 0; i < s.size(); i){char target s[i];if(!st.empty() && target st.top())st.pop();elsest.push(s[i]);}string ret…...
精益数据分析(98/126):电商转化率优化与网站性能的底层逻辑
精益数据分析(98/126):电商转化率优化与网站性能的底层逻辑 在电子商务领域,转化率与网站性能是决定商业成败的核心指标。今天,我们将深入解析不同类型电商平台的转化率基准,探讨页面加载速度对用户行为的…...
