【技术分享】华为防火墙多出口接入到Internet
组网需求
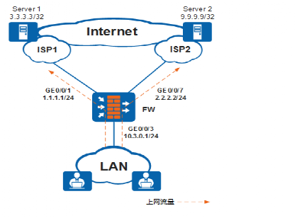
如图1所示,FW作为安全网关部署在网络出口,企业分别从ISP1和ISP2租用一条链路。
企业希望访问Server 1的报文从ISP1链路转发,访问Server 2的报文从ISP2链路转发。
当其中一条链路故障时,后续流量可以通过另一条链路转发,保证传输的可靠性。

图1 ISP选路组网图
操作步骤
1.为ISP1和ISP2链路分别新建一个健康检查。
选择“对象 > 健康检查”,在“健康检查列表”区域单击“新建”,为ISP1链路新建一个健康检查。


单击“新建”,为ISP2链路新建一个健康检查。

2.制作isp1.csv和isp2.csv两个ISP地址文件,将Server 1的IP地址3.3.3.3写入isp1.csv文件中;将Server 2的IP地址9.9.9.9写入isp2.csv文件中,并上传到FW上。
选择“网络 > 路由 > 智能选路”,在“运营商地址库”页签,单击“导入”。

为ISP1和ISP2分别创建运营商名称isp1_ifgroup和isp2_ifgroup,并导入对应的ISP地址文件。

3.配置接口GigabitEthernet 0/0/1和GigabitEthernet 0/0/7的IP地址和网关地址,加入Untrust安全区域,选择所属运营商,启用运营商路由,并应用对应的健康检查。
选择“网络 > 接口”,单击待配置的接口所在行的


4.配置接口GigabitEthernet 0/0/3的IP地址,并加入Trust安全区域。
选择“网络 > 接口”,单击待配置的接口所在行的。

5.配置Trust到Untrust区域的安全策略,允许企业内网用户访问外网资源。假设内部用户网段为10.3.0.0/24。
选择“策略 > 安全策略 > 安全策略”,单击“新建安全策略”。

相关文章:
【技术分享】华为防火墙多出口接入到Internet
组网需求 如图1所示,FW作为安全网关部署在网络出口,企业分别从ISP1和ISP2租用一条链路。 企业希望访问Server 1的报文从ISP1链路转发,访问Server 2的报文从ISP2链路转发。 当其中一条链路故障时,后续流量可以通过另一条链路转发…...
Winnolin绘制药时曲线图C-T
文章目录前言一、各受试者C-T图1.导入数据2.设置-运行2.查看结果,修改参数二、各制剂C-T图1.导入数据2.设置-运行2.查看结果,修改参数三、平均C-T图1.计算统计量2.设置统计量计算参数(Set Up)3.绘图XY Plot4.查看结果,…...
Kafka系列——详解如何使用和配置生产者实现可靠的消息发送
在可靠的系统里使用生产者 即使我们尽可能把 broker 配置得很可靠,但如果没有对生产者进行可靠性方面的配置,整个系统仍然有可能出现突发性的数据丢失。 比如下面的两个例子: (一)为 broker 配置了 3 个副本࿰…...
wordpres漏洞扫描器——wpscan
WordPress 使用PHP语言开发的博客平台 WordPress是使用PHP语言开发的博客平台,用户可以在支持PHP和MySQL数据库的服务器上架设属于自己的网站。也可以把 WordPress当作一个内容管理系统(CMS)来使用。 WordPress是一款个人博客系统,…...
代码随想录_二叉树_leetcode112、113
leetcode112 路径总和 112. 路径总和 给你二叉树的根节点 root 和一个表示目标和的整数 targetSum 。判断该树中是否存在 根节点到叶子节点 的路径,这条路径上所有节点值相加等于目标和 targetSum 。如果存在,返回 true ;否则,返…...
mongo-db相关方法
一、参数 名称描述db.adminCommand()针对admin数据库运行命令。db.aggregate()运行不需要基础集合的管理/诊断管道。db.cloneDatabase(hostname)不推荐使用。当针对MongoDB 4.0或更早版本运行时,将数据库从远程主机复制到当前主机。针对MongoDB 4.2或更高版本运行时…...
《Vue3实战》 第二章 创建项目和目录结构
1、创建项目 1.1、命令格式:vue create 项目名称 vue create vue3_example0011.2、运行项目 npm run serve1.2.1、增加run命令 启动时想修改命令,例如: npm run dev1、找到项目根路径下的package.json文件; 2、找到【scripts…...
13433元!上海一季度平均薪酬出炉!你拖后腿了吗?(附招聘岗位)
2023年第一季度智联招聘, 发布《中国企业招聘薪酬报告》, 显示上海平均招聘薪酬为 13433元/月!!! 13433元/月!!! 13433元/月!!! ☟ ☟ ☟ 同…...
leetcode剑指 Offer 16. 数值的整数次方
题目描述解题思路执行结果leetcode .题目描述 实现 pow(x, n) ,即计算 x 的 n 次幂函数(即,xn)。不得使用库函数,同时不需要考虑大数问题。 示例 1: 输入:x 2.00000, n 10 输出:1…...
漏洞挖掘相关-信息收集
一、常见端口以及漏洞 1.FTP:文件传输协议 TCP端口20、21,20用于传输数据,21用于传输控制信息 (1) ftp基础爆破: owasp的Bruter,hydra以及msf中的ftp爆破模块。 (2) ftp匿名访问:用户名: anonymous密码:为空或者任意邮箱 (3) vsftpd后门: …...
海外分支如何加速访问国内总部办公系统?海域网发布 Sea-WAN解决方案
近年来,一大批优秀的中国企业走向世界,品牌越来越响亮,海外影响力越来越大,比如名创优品,国货之光“花西子”,安科创新等,很多企业在海外设立分支机构为当地客户服务,与此同时&#…...
js设计模式——责任链模式
一、概述 责任链是一种行为设计模式,它允许将请求沿着处理链传递,直到有一个处理器可以处理该请求。在这种模式中,每个处理器都有机会处理请求,如果没有一个处理器能够处理请求,那么请求最终将被忽略。这种模式可以帮…...
接口组成更新
接口组成更新概述: 接口的组成: 常量 public static final 抽象方法 public abstract 默认方法java8 静态方法java8 私有方法java9 接口中默认方法 接口中默认方法的定义格式: 格式:public default 返回值类型 方法名&#x…...
int(1) 和 int(10)区别
有个表的要加个user_id字段,user_id字段可能很大, alter table xxx ADD user_id int(1)。 int(1)怕是不够用吧,接下来是一通解释。 我们知道在mysql中 int占4个字节,那么对于无符号的int,最大值是2^32-1 4294967295&a…...
华为OD机试-组合出合法最小数-2022Q4 A卷-Py/Java/JS
给一个数组,数组里面都是代表非负整数的字符串,将数组里所有的数值排列组合拼接起来组成一个数字,输出拼成的最小的数字。 输入描述 一个数组,数组不为空,数组里面都是代表非负整数的字符串,可以是0开头,例如:[”13","045","09","56&qu…...
ChatGPT中文在线官网-如何与chat GPT对话
怎么下载ChatGPT中文版 ChatGPT是一种基于Transformer架构的自然语言处理技术,其中包含了多个预训练的中文语言模型。这些中文ChatGPT模型大多数发布在Github上,可以通过Github的源码库来下载并使用,包括以下几种方式: 下载预训练…...
macOS 13.3.1 (22E261)With OpenCore 0.9.2开发版 and winPE双引导分区原版镜像
镜像特点 原文来源于黑果魏叔官网,转载需注明出处。(下载请直接百度黑果魏叔) 完全由黑果魏叔官方制作,针对各种机型进行默认配置,让黑苹果安装不再困难。系统镜像设置为双引导分区,全面去除clover引导分…...
《iTOP-3568开发板快速测试手册》第7章 Yocto系统外设功能测试(1)
瑞芯微RK3568芯片是一款定位中高端的通用型SOC,采用22nm制程工艺,搭载一颗四核Cortex-A55处理器和Mali G52 2EE 图形处理器。RK3568 支持4K 解码和 1080P 编码,支持SATA/PCIE/USB3.0 外围接口。RK3568内置独立NPU,可用于轻量级人工…...
【周末闲谈】AI的旅途
个人主页:【😊个人主页】 系列专栏:【❤️周末闲谈】 系列目录 ✨第一周 二进制VS三进制 ✨第二周 文心一言,模仿还是超越? ✨第二周 畅想AR 文章目录系列目录前言AIAI的开端第一个AI程序AI的寒冬关于AI的思考末尾前言…...
回溯算法--01背包问题
目录 回溯算法--01背包问题 [算法描述] [回溯法基本思想] 法一: 法二: 代码: 运行结果 代码改进 回溯算法--01背包问题 [算法描述] 0-1背包问题是子集选取问题。一般情况下,0-1背包问题是NP完全问题。0-1背包问题的解空…...
不只是安装:深入理解TI毫米波雷达开发套件(MMWCAS-RF-EVM)的软件生态与数据流
不只是安装:深入理解TI毫米波雷达开发套件(MMWCAS-RF-EVM)的软件生态与数据流 毫米波雷达技术正在重塑自动驾驶、工业检测和智能安防等领域,而TI的MMWCAS-RF-EVM评估板作为行业标杆工具,其真正的价值往往被简化为"…...
高效智能转换方案:B站缓存视频一键处理实战指南
高效智能转换方案:B站缓存视频一键处理实战指南 【免费下载链接】m4s-converter 一个跨平台小工具,将bilibili缓存的m4s格式音视频文件合并成mp4 项目地址: https://gitcode.com/gh_mirrors/m4/m4s-converter 在B站视频频繁下架的当下,…...
CTF逆向实战:从RC4到Base64,手把手拆解CTFshow赛题
1. RC4加密实战:从文件分析到密钥破解 第一次接触CTF逆向题时,看到RC4加密可能会觉得无从下手。但实际拆解后你会发现,这类题目往往藏着明显的突破口。就拿CTFshow这道re2赛题来说,整个解题过程就像在玩解谜游戏。 用IDA打开题目…...
电视盒子变身高性能服务器:Armbian系统终极刷机指南
电视盒子变身高性能服务器:Armbian系统终极刷机指南 【免费下载链接】amlogic-s9xxx-armbian Supports running Armbian on Amlogic, Allwinner, and Rockchip devices. Support a311d, s922x, s905x3, s905x2, s912, s905d, s905x, s905w, s905, s905l, rk3588, rk…...
深度学习驱动的光谱超分辨率:技术演进与应用前景
1. 光谱超分辨率技术的前世今生 我第一次接触光谱超分辨率技术是在2015年,当时还在用传统的线性插值方法处理遥感图像。记得有次为了获取一片农田的高光谱数据,团队不得不动用昂贵的机载传感器,结果因为天气原因导致数据质量极差。正是这次经…...
ExcelDataReader实战指南:高效处理Excel文件3步法掌握跨格式解析
ExcelDataReader实战指南:高效处理Excel文件3步法掌握跨格式解析 【免费下载链接】ExcelDataReader Lightweight and fast library written in C# for reading Microsoft Excel files 项目地址: https://gitcode.com/gh_mirrors/ex/ExcelDataReader ExcelDat…...
郭老师-我们为什么要爱国?
我们为什么要爱国? ——因为家在,根在,魂在“你可以不爱你的管家, 但必须爱你家的房子。”🌿 国家如屋,人民为主, 执政者不过管家—— 而这屋,是我们的命脉所系。🏠 一、…...
保姆级教程:在Windows系统本地部署Qwen3-14B-Int4-AWQ对话模型
保姆级教程:在Windows系统本地部署Qwen3-14B-Int4-AWQ对话模型 1. 前言:为什么选择本地部署? 在个人电脑上运行大语言模型听起来可能有些遥不可及,但随着模型量化技术的进步,现在即使是消费级显卡也能流畅运行14B参数…...
3步实现GitHub全界面中文化:高效本地化工具提升开发效率指南
3步实现GitHub全界面中文化:高效本地化工具提升开发效率指南 【免费下载链接】github-chinese GitHub 汉化插件,GitHub 中文化界面。 (GitHub Translation To Chinese) 项目地址: https://gitcode.com/gh_mirrors/gi/github-chinese 在全球化协作…...
内容营销对 SEO 有什么影响
<h3 id"seo">内容营销对 SEO 有什么影响</h3> <h4 id"">引言</h4> <p>在当今数字化时代,搜索引擎优化(SEO)和内容营销被广泛认为是网站流量和业务增长的关键驱动因素。许多企业在网站建设…...
