没有接口文档的怎样进行接口测试
前言:
在进行接口测试之前,一般开发会提供接口文档,给出一些接口参数和必要熟悉,便于我们编写接口脚本。但如果没有提供接口开发文档的请求下,我们该如何编写接口测试脚本呢?在编写测试脚本前要做哪些必要的准备呢?
正文:
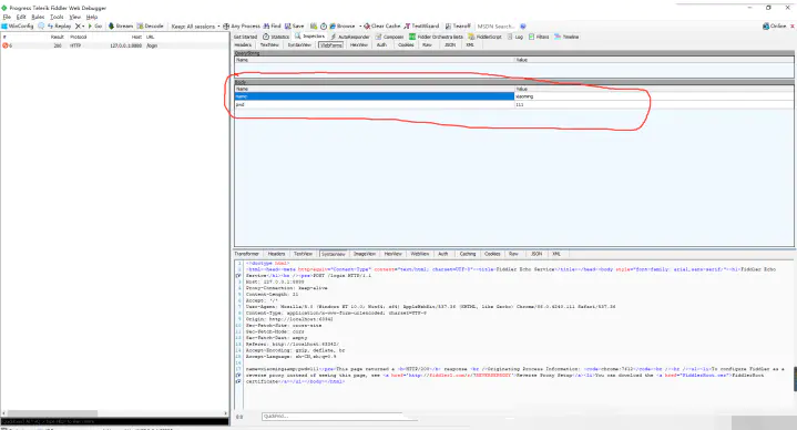
一、接口抓包工具在没有接口文档的时候,就需要我们使用抓包工具,这里可以使用fiddle进行抓包获取接口数据进行接口测试



把抓取的接口数据,填写到接口测试工具中
二、接口测试工具
接口测试工具可以推荐使用国产接口测试和接口文档生成工具:apipost
既可以满足接口测试的要求,还可以在接口测试完成之后生成完整的接口文档,补充没有接口文档的空白,节省了编写接口文档的时间。
编写接口数据,填写url、body参数,点击发送查看返回值。
导出成功响应实例,和导出字段


在分析接口,可以在接口分析的页面下载markdown、word等格式的接口文档
这就是在没有接口文档测试接口的方法了,测试完之后还可以生成对应的接口测试文档。

最后感谢每一个认真阅读我文章的人,礼尚往来总是要有的,虽然不是什么很值钱的东西,如果你用得到的话可以直接拿走:
 
这些资料,对于【软件测试】的朋友来说应该是最全面最完整的备战仓库,这个仓库也陪伴上万个测试工程师们走过最艰难的路程,希望也能帮助到你!有需要的小伙伴可以点击下方小卡片领取
相关文章:
 
没有接口文档的怎样进行接口测试
前言: 在进行接口测试之前,一般开发会提供接口文档,给出一些接口参数和必要熟悉,便于我们编写接口脚本。但如果没有提供接口开发文档的请求下,我们该如何编写接口测试脚本呢?在编写测试脚本前要做哪些必要…...
 
Unity—游戏设计模式+GC
每日一句:"少年一贯快马扬帆 道阻且长不转弯 要盛大要绚烂要哗然 要用理想的泰坦尼克去撞现实的冰川 要当烧赤壁的风而非借箭的草船 要为一片海就肯翻万山。" 目录 状态模式: 外观模式 组合模式, 单例模式 命令模式 观察者模…...
 
【刷题笔记】--二分查找binarysearch
当给一个有序的数组,在其中查找某个数,可以考虑用二分查找。 题目1: 二分查找的思路: 设置left和right指针分别指向要查找的区间。mid指针指向这个区间的中间。比较mid指针所指的数与target。 如果mid所指的数小于target&…...
 
Python版本的常见模板(二) 数论(一)
文章目录前言质数相关质数判断求约数求取区间质数埃氏筛法线性筛法分解质因数欧拉欧拉函数求取单个数线性筛法求取欧拉定理求逆元快速幂/幂取模欧几里得算法求最小公约数拓展欧几里得算法求解同余方程前言 本文主要是提供Python版本的常见的一些与数论相关的模板,例…...
SQL快速上手(知识点总结+训练资料)
文章目录一 SQL训练资料二 SQL知识点总结1.SQL语句的执行顺序2.窗口函数3.字符串处理函数模糊查询三 SQL题目的总结一 SQL训练资料 牛客SQL题目 猴子数据分析题目 关注的公众号 猴子数据分析 二 SQL知识点总结 1.SQL语句的执行顺序 每一个子句产生的中间结果供接下来的子句…...
 
无需经验的steam搬砖,每天操作1小时,轻松创业赚钱!
我作为一个95后社畜,就喜欢倒腾各种赚钱的事情,8年老韭菜告诉你,副业创收一点都不难,难就难在是否找对项目,俗话说方向不对,努力白费! 什么做苦力、技能、直播卖货,电商等等对比我这…...
 
如何创建你的公司的FAQ页面?
很多企业考虑为公司搭建一个“常见问题”页面,作为帮助客户回答关于产品和服务的常见问题的一种方式。 FAQ页面和登录/销售页面不同,没有展现出直接的投资回报,但是为团队节省了其他成本,据了解,高达67%的客户相比于跟…...
 
CK-GW06-E03与欧姆龙PLC配置指南
CK-GW06-E03与欧姆龙PLC配置指南CK-GW06-E03是一款支持标准工业EtherCAT协议的网关控制器,方便用户集成到PLC等控制系统中。本控制器提供了网络 POE 供电和直流电源供电两种方式,确保用户在使用无POE供电功能的交换机时可采用外接电源供电;系统还集成了六…...
 
使用docker-compose部署RocketMQ5.0
简介:使用docker-compose部署rocketmq5.0。文中会介绍docker-compose版本以及需要注意的项第一步:进入hub.docker.com搜索rocketmq我们选择第一个,因为第一个是7个月前更新的,(我看有很多博客使用的依旧是最下面的那种…...
 
嵌入式ARM设计编程(四) ARM启动过程控制
文章和代码已归档至【Github仓库:hardware-tutorial】,需要的朋友们自取。或者公众号【AIShareLab】回复 嵌入式 也可获取。 一、实验目的 (1) 掌握建立基本完整的ARM 工程,包含启动代码,C语言程序等&…...
 
企业维基都说好,今天我们来看看 wiki 软件的缺点有哪些?
企业维基企业wiki和内部知识库可能看起来是一回事——但它们实际上是非常不同的软件类型。也许您可能不知道你在寻找的是知识基础软件,还是wiki软件。 无论哪种方式,缺乏知识都是生产力的巨大瓶颈。事实上,未能分享知识是财富500强企业每年亏…...
 
08- 汽车产品聚类分析综合项目 (机器学习聚类算法) (项目八)
找出性价比较高的车 LabelEncoder: python:sklearn标签编码(LabelEncoder) sklearn.preprocessing.LabelEncoder的使用:在训练模型之前,通常都要对数据进行一定得处理。将类别编号是一种常用的处理方法,比如把类别“电脑”,“手机…...
 
揭开苹果供应链,如何将其命运与中国深度捆绑
前 言 诺基亚在2007年时拥有9亿用户,在手机市场上占据主导地位,福布斯在当时以“谁能赶上手机之王?”为标题刊登了一篇关于该公司的报道,与此同时,苹果公司推出了iPhone系列产品。16年后,苹果公司以充足的…...
 
Mybatis 之useGeneratedKeys注意点
一.例子 Order.javapublic class Order {private Long id;private String serial; }orderMapper.xml<?xml version"1.0" encoding"UTF-8"?> <!DOCTYPE mapper PUBLIC "-//mybatis.org/DTD Mapper 3.0" "http://mybatis.org/dtd…...
 
数据结构---时间复杂度
专栏:数据结构 个人主页:HaiFan. 专栏简介:开学数据结构,接下来会慢慢坑新数据结构的内容!!!! 时间复杂度前言1.算法效率1.1如何衡量一个算法的好坏1.2算法的复杂度2.时间复杂度2.1大…...
 
如何保证集合是线程安全的 ConcurrentHashMap如何实现高效地线程安全?
第10讲 | 如何保证集合是线程安全的? ConcurrentHashMap如何实现高效地线程安全? 我在之前两讲介绍了 Java 集合框架的典型容器类,它们绝大部分都不是线程安全的,仅有的线程安全实现,比如 Vector、Stack,在性能方面也…...
C++对象模型和this指针
成员变量和成员函数分开存储:基本概念:在C中,类内的成员变量和成员函数分开存储只有非静态成员变量才属于类的对象上每个空对象都会有一个独一无二的内存地址,所以,空对象占用内存空间的大小为1代码实现:#i…...
 
kubernetes教程 --Pod调度
Pod调度 在默认情况下,一个Pod在哪个Node节点上运行,是由Scheduler组件采用相应的算法计算出来的,这个过程是不受人工控制的。但是在实际使用中,这并不满足的需求,因为很多情况下,我们想控制某些Pod到达某…...
 
功率放大器科普知识(晶体管功率放大器的注意事项)
虽然功率放大器是电子实验室的常用仪器,但是很多人对于它却没有清晰的认识,下面就让安泰电子来为大家介绍功率放大器的科普内容以及使用注意事项,希望大家可以对功率放大器有清晰的认识。功率放大器可以把输入信号的功率放大,以满…...
 
CentOS 7转化系统为阿里龙蜥Anolis OS 7
转载:原社区CentOS 7迁移Anolis OS 7迁移手册 一、注意事项 Anolis OS 7生态上和依赖管理上保持跟CentOS7.x兼容,一键式迁移脚本centos2anolis.py,实现CentOS7.x到Anolis OS 7的平滑迁移。 使用迁移脚本前需要注意如下事项: 迁…...
 
C++实现分布式网络通信框架RPC(3)--rpc调用端
目录 一、前言 二、UserServiceRpc_Stub 三、 CallMethod方法的重写 头文件 实现 四、rpc调用端的调用 实现 五、 google::protobuf::RpcController *controller 头文件 实现 六、总结 一、前言 在前边的文章中,我们已经大致实现了rpc服务端的各项功能代…...
【Linux】C语言执行shell指令
在C语言中执行Shell指令 在C语言中,有几种方法可以执行Shell指令: 1. 使用system()函数 这是最简单的方法,包含在stdlib.h头文件中: #include <stdlib.h>int main() {system("ls -l"); // 执行ls -l命令retu…...
Axios请求超时重发机制
Axios 超时重新请求实现方案 在 Axios 中实现超时重新请求可以通过以下几种方式: 1. 使用拦截器实现自动重试 import axios from axios;// 创建axios实例 const instance axios.create();// 设置超时时间 instance.defaults.timeout 5000;// 最大重试次数 cons…...
 
前端开发面试题总结-JavaScript篇(一)
文章目录 JavaScript高频问答一、作用域与闭包1.什么是闭包(Closure)?闭包有什么应用场景和潜在问题?2.解释 JavaScript 的作用域链(Scope Chain) 二、原型与继承3.原型链是什么?如何实现继承&a…...
 
学校时钟系统,标准考场时钟系统,AI亮相2025高考,赛思时钟系统为教育公平筑起“精准防线”
2025年#高考 将在近日拉开帷幕,#AI 监考一度冲上热搜。当AI深度融入高考,#时间同步 不再是辅助功能,而是决定AI监考系统成败的“生命线”。 AI亮相2025高考,40种异常行为0.5秒精准识别 2025年高考即将拉开帷幕,江西、…...
C++.OpenGL (14/64)多光源(Multiple Lights)
多光源(Multiple Lights) 多光源渲染技术概览 #mermaid-svg-3L5e5gGn76TNh7Lq {font-family:"trebuchet ms",verdana,arial,sans-serif;font-size:16px;fill:#333;}#mermaid-svg-3L5e5gGn76TNh7Lq .error-icon{fill:#552222;}#mermaid-svg-3L5e5gGn76TNh7Lq .erro…...
 
Selenium常用函数介绍
目录 一,元素定位 1.1 cssSeector 1.2 xpath 二,操作测试对象 三,窗口 3.1 案例 3.2 窗口切换 3.3 窗口大小 3.4 屏幕截图 3.5 关闭窗口 四,弹窗 五,等待 六,导航 七,文件上传 …...
 
GO协程(Goroutine)问题总结
在使用Go语言来编写代码时,遇到的一些问题总结一下 [参考文档]:https://www.topgoer.com/%E5%B9%B6%E5%8F%91%E7%BC%96%E7%A8%8B/goroutine.html 1. main()函数默认的Goroutine 场景再现: 今天在看到这个教程的时候,在自己的电…...
 
Python 实现 Web 静态服务器(HTTP 协议)
目录 一、在本地启动 HTTP 服务器1. Windows 下安装 node.js1)下载安装包2)配置环境变量3)安装镜像4)node.js 的常用命令 2. 安装 http-server 服务3. 使用 http-server 开启服务1)使用 http-server2)详解 …...
离线语音识别方案分析
随着人工智能技术的不断发展,语音识别技术也得到了广泛的应用,从智能家居到车载系统,语音识别正在改变我们与设备的交互方式。尤其是离线语音识别,由于其在没有网络连接的情况下仍然能提供稳定、准确的语音处理能力,广…...
